1577x
004708
08-09-2020

Mensaje de error 108) para el cálculo de tensiones

Obtengo el error 108 al calcular la tensión del acero en RF-CONCRETE Surfaces. ¿Cuál es el problema?


Respuesta:

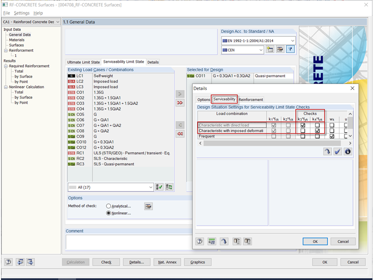
El error 108) aparece si no se puede realizar el análisis de tensiones porque no se ha definido la situación de proyecto preestablecida para el cálculo.

Standardmäßig benötigt RF-BETON Flächen für den Spannungsnachweis des Betonstahls eine Last bzw. einen Lastfall aus der "charakteristischen Bemessungssituation". Wenn diese nicht definiert wurde, wird der Nachweis nicht durchgeführt und eine entsprechende Fehlermeldung ausgegeben.

Um dies zu beheben, wählen Sie bitte in der Maske "1.1 Basisangaben" im Register "Gebrauchstauglichkeit" eine "charakteristische Last" aus. Siehe Video.

Alternativ können Sie auch die Detaileinstellungen für den Gebrauchstauglichkeitsnachweis so abändern, dass der Spannungsnachweis z. B. mit einer quasi-ständigen Last durchgeführt wird. Diese Änderung der Standardeinstellung bzw. Norm-Vorgaben liegt aber im Ermessen des Anwenders.


Autor

El Sr. Kieloch proporciona soporte técnico a nuestros clientes y es responsable del desarrollo en el área de estructuras de hormigón armado.

Enlaces
Descargas


;