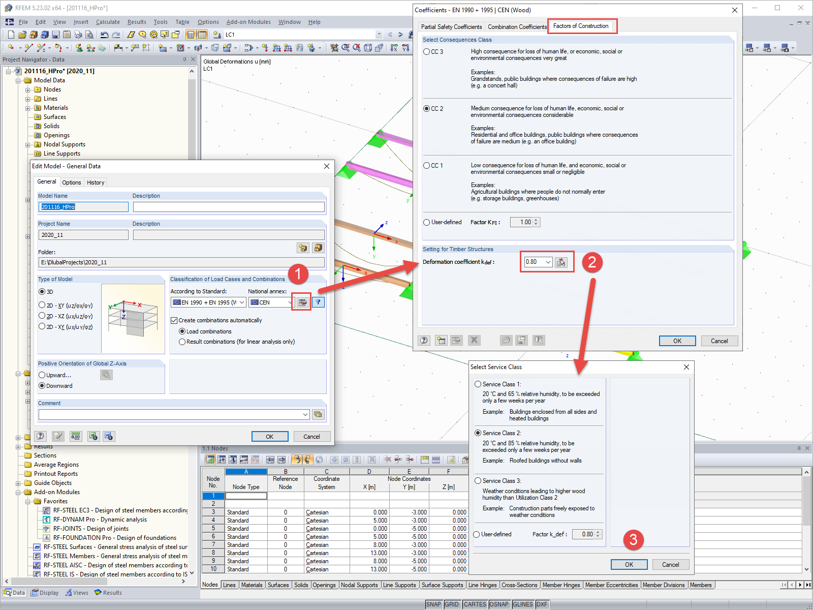
Datos generales con configuración del coeficiente de deformación
Datos generales con configuración del coeficiente de deformación
30-05-2024
019673
  • RFEM 5
  • RSTAB 8
  • Estructuras de madera
    • Análisis y dimensionamiento de estructuras
    • Eurocode 5

Datos generales con configuración del coeficiente de deformación

Usado en
  • Configuración para el coeficiente de deformación kdef
Compartir