3105x
004834
24-11-2020

Configuración para el coeficiente de deformación kdef

¿Cómo puedo establecer el coeficiente de deformación kdef en el programa?


Respuesta:

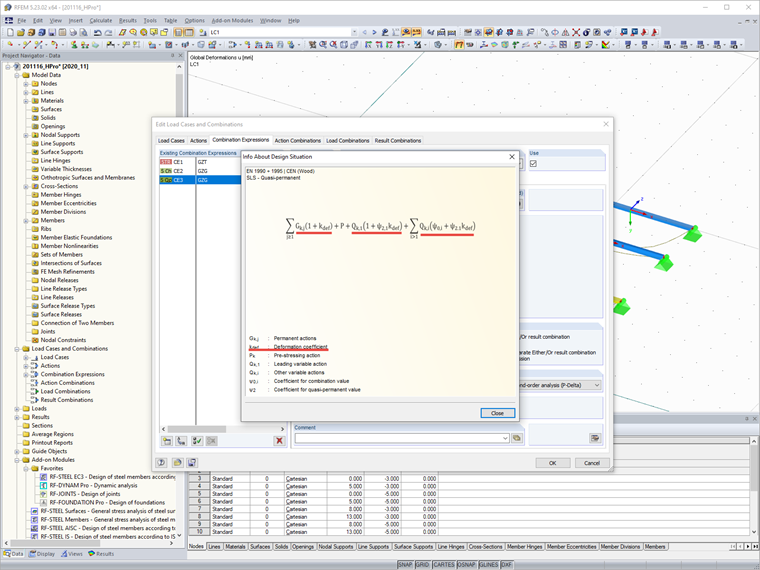
Puede establecer el coeficiente de deformación kdef en los Datos generales del modelo. Dort kann der Verformungsbeiwert manuell vorgegeben oder auch anhand der Nutzungsklasse ausgewählt werden.

Der Verformungsbeiwert kdef wird im Programm in den Lastkombinationen für Gebrauchstauglichkeit berücksichtigt (analog DIN EN 1995-1-1, 2.2.3).

Für die Bemessung von Mischstrukturen aus Holzmaterialien finden Sie weitere Informationen in der FAQ 4325.
Pregunta más frecuente 4325 | Bemessung von Mischstrukturen aus Holzmaterialien


Autor

El Sr. Hoffmann proporciona soporte técnico a los clientes de Dlubal Software y es responsable de la coordinación de todas las consultas técnicas y actividades.

Enlaces


;