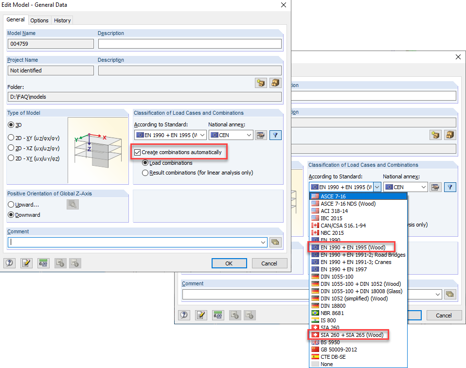
Activación de combinaciones de carga automáticas
Activación de combinaciones de carga automáticas
30-05-2024
019799
  • RFEM 5
  • RSTAB 8
  • Estructuras de madera
    • Análisis y dimensionamiento de estructuras
    • Eurocode 0
    • Eurocode 5

Activación de combinaciones de carga automáticas

Usado en
  • Desviación de las deformaciones de las combinaciones de carga
Compartir