Creación automática de casos y combinaciones de carga en una ventana clara
Creación automática de casos y combinaciones de carga en una ventana clara
20-08-2021
022849
  • RFEM 6
  • RSTAB 9

Generación automática de combinaciones de cargas

Creación automática de casos y combinaciones de carga en una ventana clara

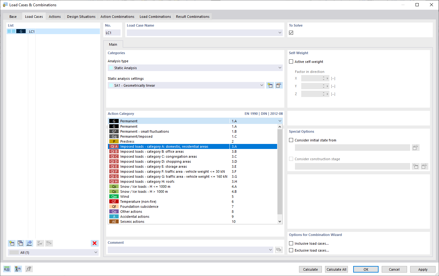
La representación muestra una ventana para la generación automática de casos de carga y combinaciones. Se crean casos de carga, combinaciones y situaciones de proyecto según las normas internacionales, como el Eurocódigo. La interfaz permite copiar y añadir casos de carga en una vista organizada y clara. Además, los casos de carga y las combinaciones se pueden gestionar fácilmente en forma de tablas.
  • Casos y combinaciones de carga
  • Generación automática
  • RFEM
  • Eurocódigo
  • Normas internacionales
  • Vista de tablas
Usado en
  • Casos de carga y combinaciones
Compartir