1115x
002019
29-06-2021

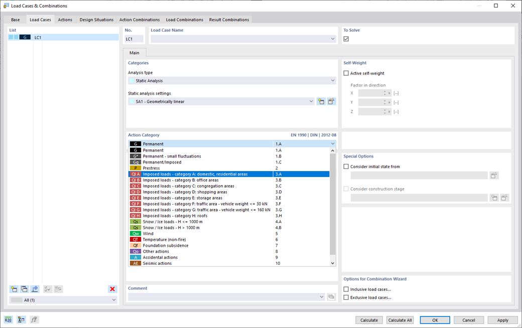
Casos de carga y combinaciones

Para asegurarse de que sus estructuras puedan soportar todas las cargas, eche un vistazo al cuadro de diálogo "Casos de carga y combinaciones". Aquí puede crear y administrar casos de carga. Además, ahí puede generar también combinaciones de acciones y de cargas, así como situaciones de proyecto. Puede asignar las categorías de acción de la norma seleccionada a los casos de carga individuales. Si ha asignado varias cargas a una categoría de acción, pueden actuar simultánea o alternativamente (por ejemplo, viento de la izquierda o viento de la derecha).



;