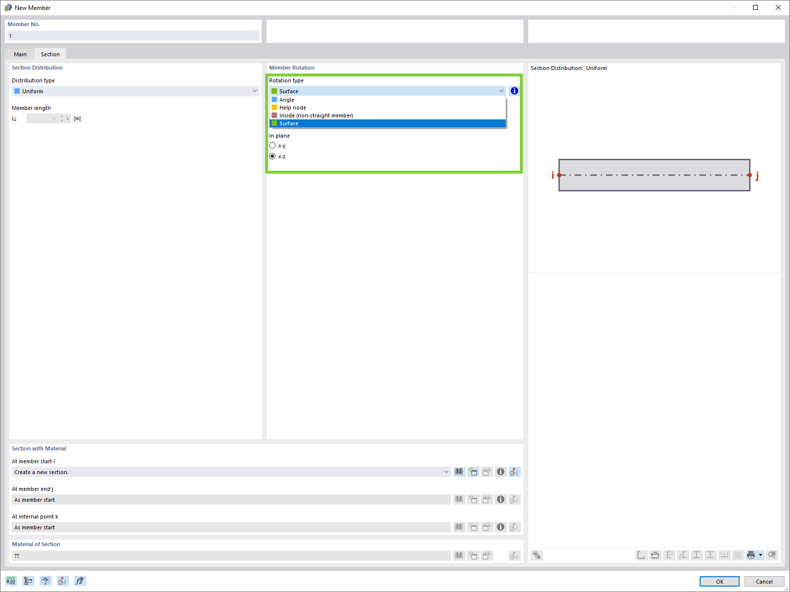
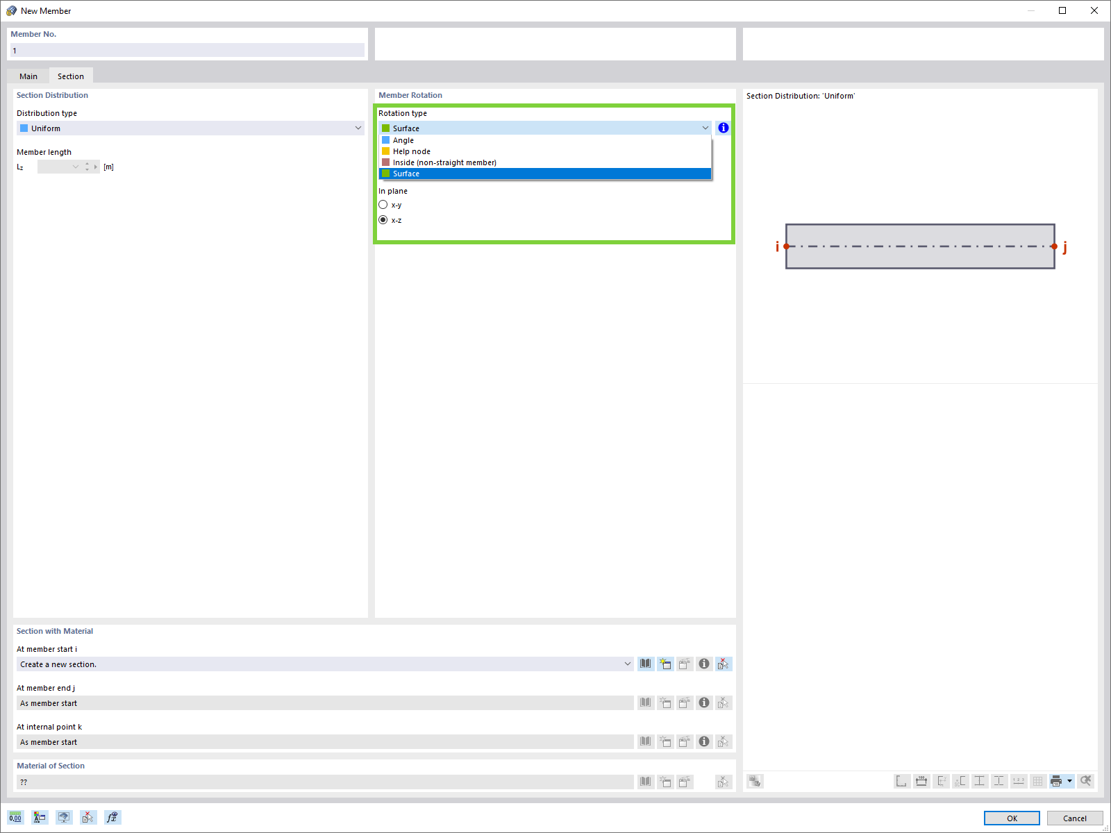
Giro de la barra en dirección del eje de la superficie local
Giro de la barra en dirección del eje de la superficie local
30-05-2024
024562
  • RFEM 6

Giro de la barra en dirección del eje de la superficie local

Usado en
  • Giro de la barra en dirección del eje de la superficie local
Compartir