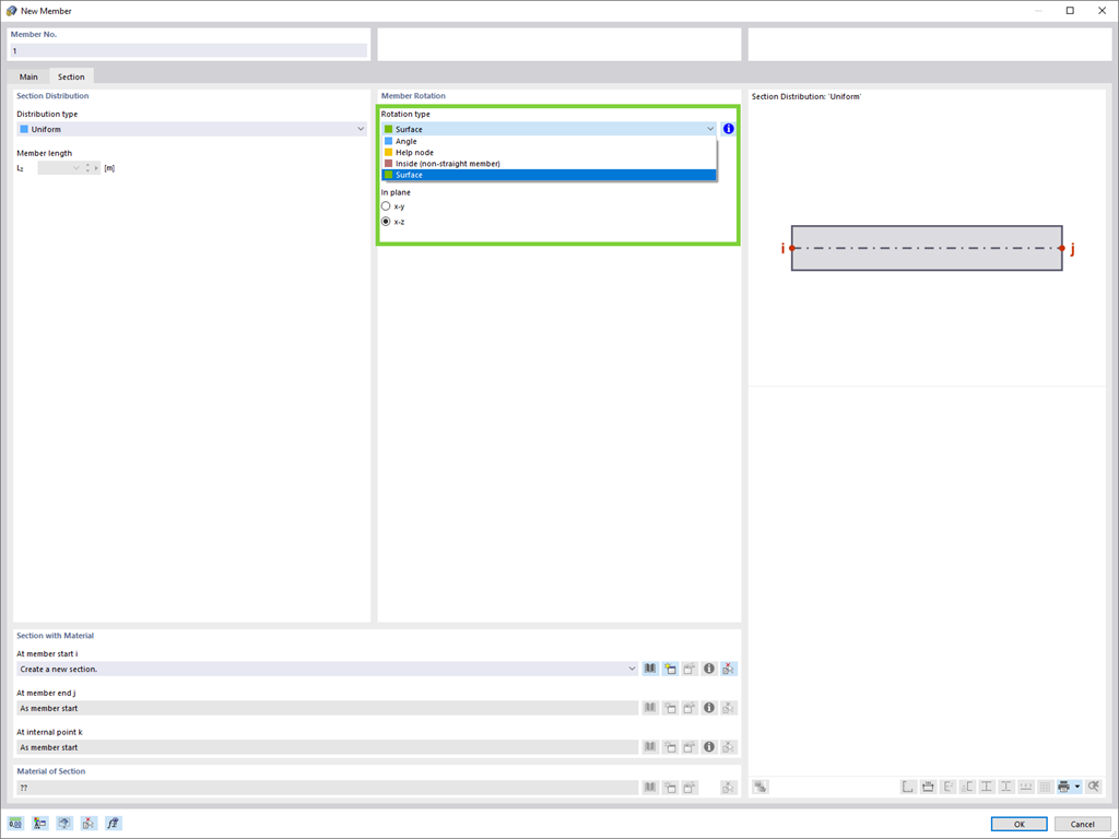
Defina fácilmente el giro de una barra en la dirección de los ejes locales de una superficie que, por ejemplo, está inclinada en el espacio.
Regístrese en el extranet de Dlubal para aprovechar al máximo el software y tener acceso exclusivo a sus datos personales.
Regístrese en el extranet de Dlubal para aprovechar al máximo el software y tener acceso exclusivo a sus datos personales.
Regístrese en el extranet de Dlubal para aprovechar al máximo el software y tener acceso exclusivo a sus datos personales.
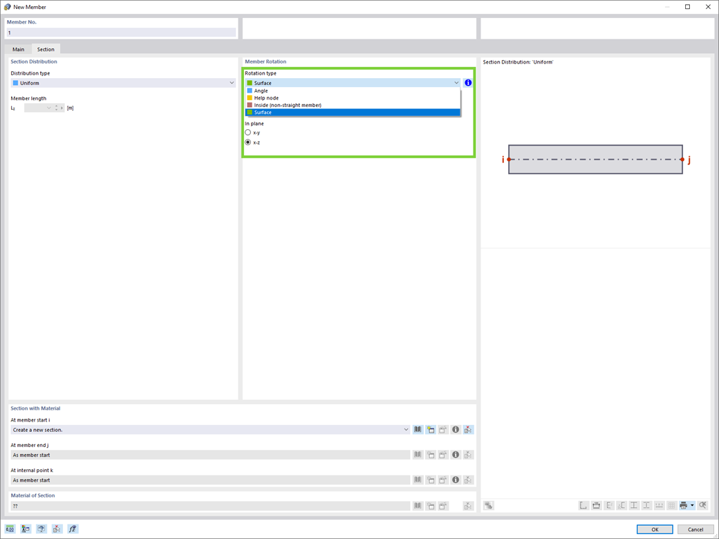
Defina fácilmente el giro de una barra en la dirección de los ejes locales de una superficie que, por ejemplo, está inclinada en el espacio.