Modificación de rigidez de superficie
Modificación de rigidez de superficie
30-05-2024
024575
  • RFEM 6

Modificación de rigidez de superficie

Usado en
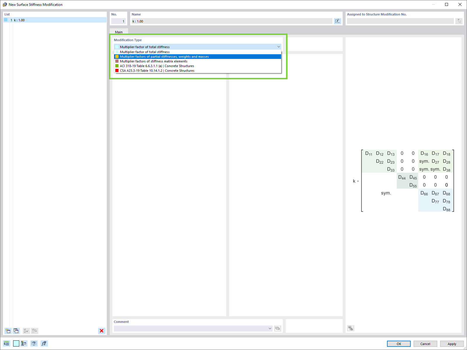
  • Tipos adicionales para la modificación de la rigidez de superficies
Compartir