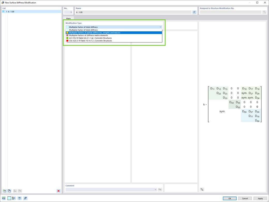
¿Desea modificar la rigidez de la superficie? Ahora hay dos nuevos tipos disponibles para usted:
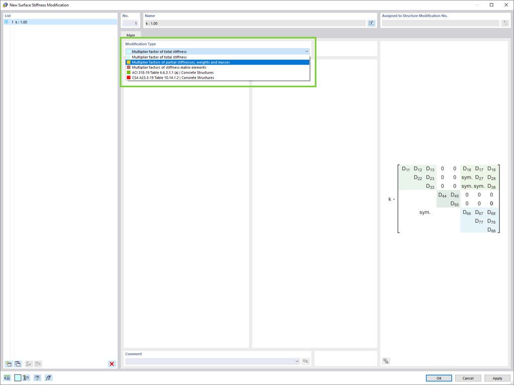
- Factor multiplicador de rigidez total
- Factores multiplicadores de rigideces parciales, peso y masa
Regístrese en el extranet de Dlubal para aprovechar al máximo el software y tener acceso exclusivo a sus datos personales.
Regístrese en el extranet de Dlubal para aprovechar al máximo el software y tener acceso exclusivo a sus datos personales.
Regístrese en el extranet de Dlubal para aprovechar al máximo el software y tener acceso exclusivo a sus datos personales.
¿Desea modificar la rigidez de la superficie? Ahora hay dos nuevos tipos disponibles para usted: