Asistente para combinaciones en RFEM 6
Combinación de masas para el análisis modal
Análisis modal como caso de carga
Configuración del análisis modal
Análisis del espectro de respuesta como caso de carga
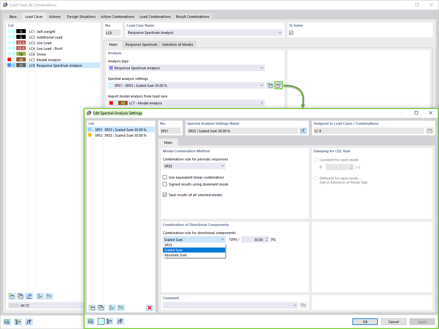
Configuración del análisis espectral
Response Spectra Assignment
Selección de modos
Resultados del análisis espectral
  • Visor 3D
  • Visor 3D | Babylon
  • Realidad virtual
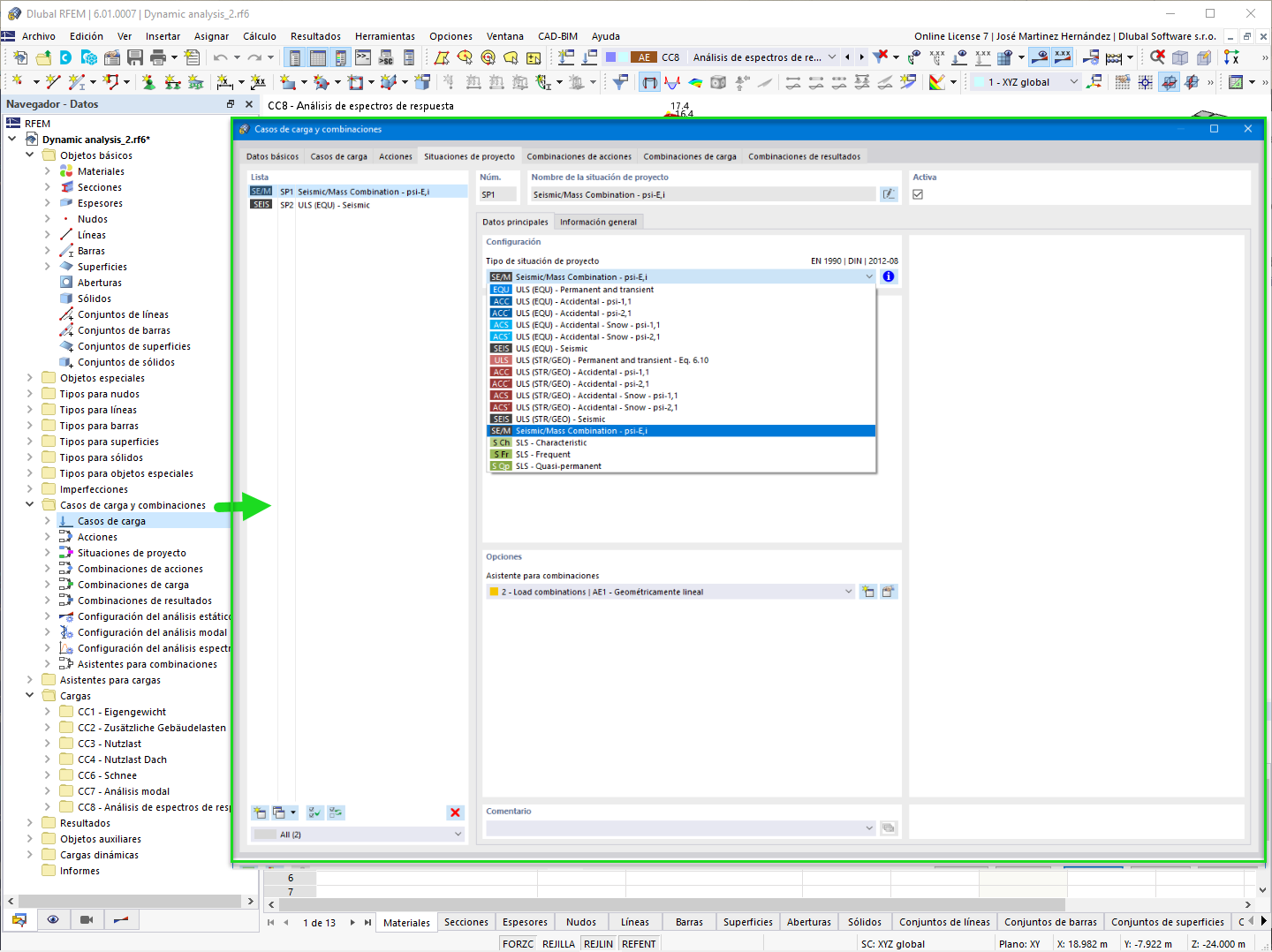
Situación de proyecto sísmico
Combinaciones de resultados para el cálculo
Asignación de casos de carga a una combinación de resultados
Asistente para combinaciones en RFEM 6
Combinación de masas para el análisis modal
Análisis modal como caso de carga
Configuración del análisis modal
Análisis del espectro de respuesta como caso de carga
Configuración del análisis espectral
Response Spectra Assignment
Selección de modos
Resultados del análisis espectral
Situación de proyecto sísmico
Combinaciones de resultados para el cálculo
Asignación de casos de carga a una combinación de resultados
30-05-2024
025719
  • RFEM 6

Asistente para combinaciones en RFEM 6

Usado en
  • Análisis sísmico en RFEM 6
Compartir
30-05-2024
025720
  • RFEM 6
Combinación de masas para el análisis modal
Usado en
  • Análisis sísmico en RFEM 6
Compartir
30-05-2024
025721
  • RFEM 6
Análisis modal como caso de carga
Usado en
  • Análisis sísmico en RFEM 6
Compartir
30-05-2024
025722
  • RFEM 6
Configuración del análisis modal
Usado en
  • Análisis sísmico en RFEM 6
Compartir
30-05-2024
025723
  • RFEM 6
Análisis del espectro de respuesta como caso de carga
Usado en
  • Análisis sísmico en RFEM 6
Compartir
30-05-2024
025724
  • RFEM 6
Configuración del análisis espectral
Usado en
  • Análisis sísmico en RFEM 6
Compartir
30-05-2024
025725
  • RFEM 6
Response Spectra Assignment
Usado en
  • Análisis sísmico en RFEM 6
Compartir
30-05-2024
025726
  • RFEM 6
Selección de modos
Usado en
  • Análisis sísmico en RFEM 6
Compartir
30-05-2024
025727
  • RFEM 6
Resultados del análisis espectral
Usado en
  • Análisis sísmico en RFEM 6
Modelo en 3D
Más sobre el modelo 3D
  • Edificio de hormigón de varios pisos
Especificaciones
Número de nudos 258
Número de líneas 281
Número de barras 121
Número de superficies 53
Número de sólidos 0
Número de casos de carga 7
Número de combinaciones de carga 0
Número de combinaciones de resultados 0
Peso completo 2733,234 t
Dimensiones (métricas) 21,000 x 28,000 x 26,000 m
Dimensiones (imperiales) 68.9 x 91.86 x 85.3 feet
Compartir
30-05-2024
025730
  • RFEM 6
Situación de proyecto sísmico
Usado en
  • Análisis sísmico en RFEM 6
Compartir
30-05-2024
025731
  • RFEM 6
Combinaciones de resultados para el cálculo
Usado en
  • Análisis sísmico en RFEM 6
Compartir
30-05-2024
025843
  • RFEM 6
  • Análisis dinámico y sísmico
Asignación de casos de carga a una combinación de resultados
Usado en
  • Análisis sísmico en RFEM 6
Compartir