8685x
001721
12-11-2021

Análisis sísmico en RFEM 6

El análisis sísmico en RFEM 6 es posible utilizando el análisis modal y los complementos del análisis del espectro de respuesta. De hecho, el concepto general del análisis de sismos en RFEM 6 se basa en la creación de un caso de carga para el análisis modal así como otro para el análisis del espectro de respuesta. Los grupos de estándares para estos análisis se establecen en la pestaña Estándares II de los Datos base del modelo.

Análisis modal

El primer caso de carga a definir para fines de análisis sísmico es el de análisis modal. Como resultado, se determinan valores de vibración naturales, incluyendo la frecuencia, deformada del modo, masa modal y factores de masa modal.

En RFEM 6, la combinación de masas para este análisis se puede generar automáticamente si se activa la opción Asistente para combinaciones (Imagen 1). Esto permite definir una situación de proyecto con el tipo de combinación sísmica/de masas (Imagen 2). Con esto, estará disponible una combinación de masas según la norma de diseño seleccionada como una combinación de cargas y se puede utilizar como una entrada para el análisis modal (imagen 3).



El método para resolver el problema de los valores propios, el tipo de matriz de masas y el tipo de conversión de masas se pueden ajustar fácilmente en la configuración del análisis modal (imagen 4). Además, el usuario puede establecer directamente el número de modos o, por otro lado, esto se puede hacer automáticamente hasta que se alcance la frecuencia natural máxima asignada. La opción para omitir las masas también está disponible en la configuración del análisis modal.

Análisis del espectro de respuesta

Una vez que se define el caso de carga del tipo de análisis modal, se puede crear un nuevo caso de carga para el análisis del espectro de respuesta. En este punto, se puede importar el análisis modal del caso de carga relevante (imagen 5).

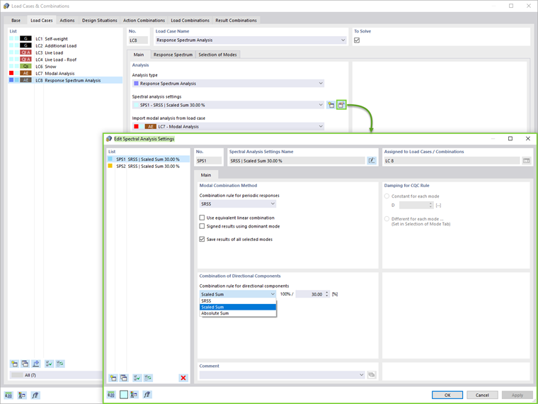
El método de combinación modal (SRSS, CQC, suma absoluta) y la regla de combinación para componentes direccionales (suma escalada o suma absoluta) se pueden definir en la configuración del análisis espectral (imagen 6). La torsión accidental también se puede considerar estableciendo la excentricidad y la longitud del edificio.


A continuación, es necesario asignar los espectros de respuesta como se presenta en la imagen 7. Los espectros de respuesta en las direcciones X, Y y Z pueden ser definidos por el usuario, generados a partir de un acelerograma o según la norma establecida en los Datos básicos del modelo. En este caso de carga, los modos de interés se pueden seleccionar en la pestaña correspondiente.

Además del período natural y la aceleración de cada modo, se muestra el factor de masa modal eficaz. Como muestra la Imagen 8, esto da la posibilidad de establecer un criterio para el factor de masa modal eficaz y filtrar los modos en consecuencia.


Resultados

Los resultados del análisis espectral en cada dirección, así como la envolvente de resultados, se pueden mostrar directamente a través de la pestaña Resultados del navegador (Imagen 9). Se pueden encontrar resultados más detallados en la sección de la tabla.

Finalmente, el análisis espectral se puede combinar con las otras cargas en una combinación de resultados para fines de diseño. La generación automática de una combinación de resultados es posible seleccionando esta opción en los datos básicos de Casos de carga y combinaciones (Imagen 1).

Por lo tanto, la única acción requerida por el usuario es crear una situación de proyecto de tipo ELU (STR/GEO) - Sísmica y seleccionar las Combinaciones de resultados en el Asistente para combinaciones como se ilustra en la Imagen 10. De esta manera, el programa crea automáticamente combinaciones de resultados con las cargas sísmicas máximas que se utilizan para el diseño de la estructura (imagen 11).

Si se marca la opción de resultados secundarios, los casos de carga se pueden asignar en una combinación de resultados como se muestra en la imagen 12.



Observaciones finales

Para el análisis dinámico sísmico en RFEM 6, están disponibles los complementos Análisis modal y Análisis del espectro de respuesta. Al principio, se requiere un caso de carga del tipo de análisis modal para obtener los valores de vibración natural.

La combinación de masas para este análisis se puede generar automáticamente utilizando el Asistente para combinaciones. Este caso de carga se importa luego en un caso de carga de análisis del espectro de respuesta, donde se puede asignar un espectro de respuesta y se pueden seleccionar los modos de interés.

Una vez que se haya realizado el análisis espectral y los resultados estén listos, se debe definir una combinación de resultados para el diseño como el paso final de este procedimiento de trabajo. En RFEM 6, la combinación de resultados relevante se puede generar de forma completamente automática. Al final, los resultados se pueden utilizar para el cálculo de los componentes estructurales.


Autor

La Sra. Kirova es responsable de la creación de artículos técnicos y proporciona soporte técnico a los clientes de Dlubal.

Enlaces


;