Visualización del aprovechamiento de la sección de pilares de hormigón en el proceso de cálculo de RFEM.
Diagramas de interacción para un pilar
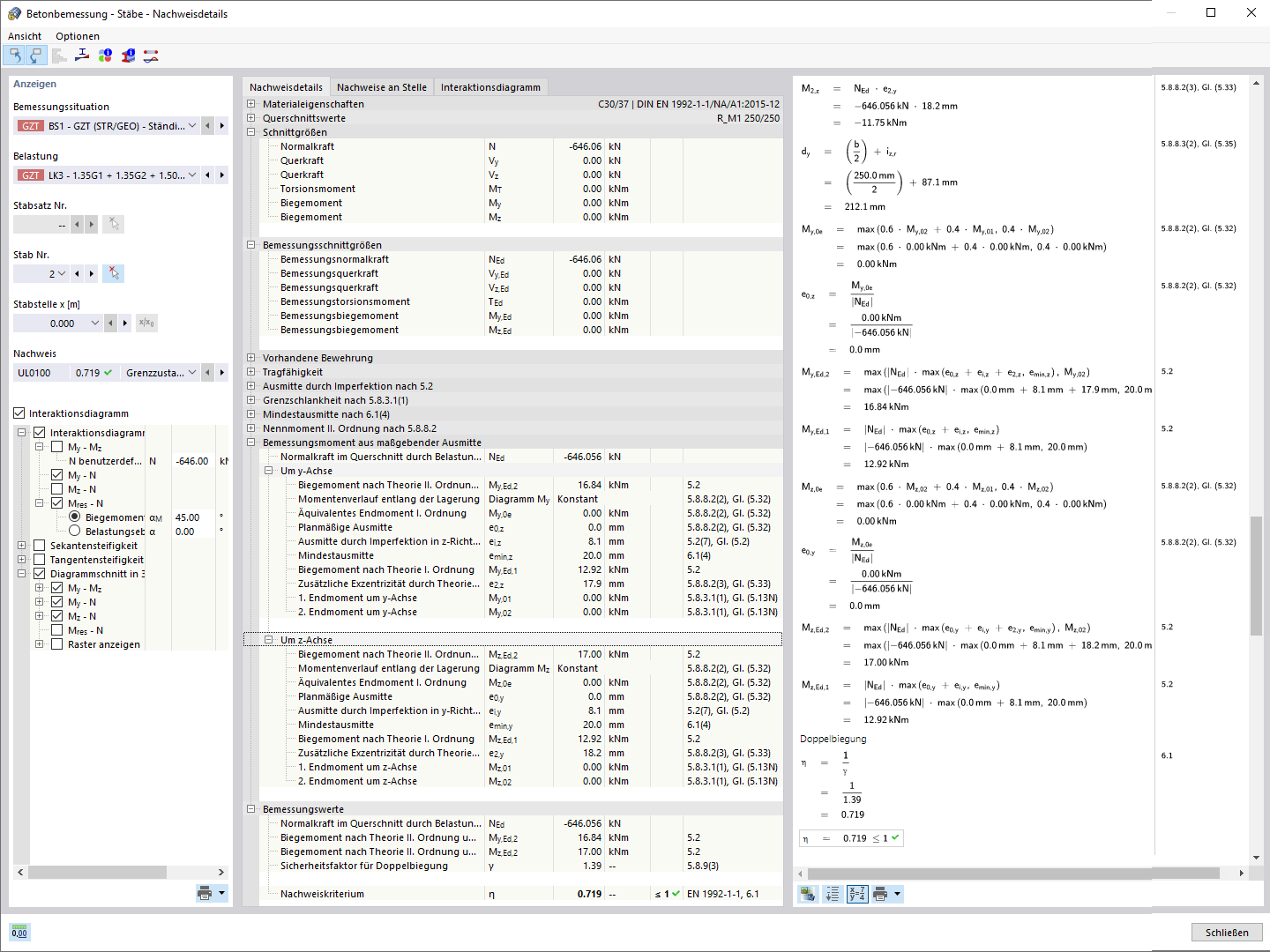
Detalles de cálculo del análisis de estabilidad
Visualización del aprovechamiento de la sección de pilares de hormigón en el proceso de cálculo de RFEM.
Diagramas de interacción para un pilar
Detalles de cálculo del análisis de estabilidad
21-12-2021
027121
  • Cálculo de estructuras de hormigón para RFEM 6
  • Cálculo de hormigón para RSTAB 9
  • Estructuras de hormigón

Aprovechamiento de sección de pilares

Visualización del aprovechamiento de la sección de pilares de hormigón en el proceso de cálculo de RFEM.

La imagen muestra el aprovechamiento de la sección de pilares de hormigón, analizado mediante RFEM. La representación gráfica ilustra cómo se distribuyen las cargas en los pilares y qué áreas alcanzan el máximo aprovechamiento. Se utilizan diferentes colores para indicar los grados de aprovechamiento, lo que ayuda a los ingenieros a evaluar la integridad estructural y la eficiencia de las estructuras de soporte.
  • Relación de cálculo de la sección
  • Cálculo de hormigón
  • Pilares en RFEM
  • Ingeniería civil
  • Análisis estructural
  • Hormigón armado
  • Hormigón
  • Diseño
Usado en
  • Cálculo de hormigón | Pilares | Diseño/Resultados
Compartir
02-01-2026
027122
  • Cálculo de estructuras de hormigón para RFEM 6
  • Cálculo de hormigón para RSTAB 9
  • Estructuras de hormigón
Diagrama de interacción para un pilar
Diagramas de interacción para un pilar

  • Hormigón armado
  • Hormigón
  • Cálculo
Compartir
02-01-2026
027123
  • Cálculo de estructuras de hormigón para RFEM 6
  • Cálculo de hormigón para RSTAB 9
  • Estructuras de hormigón
Detalles de verificación de estabilidad
Detalles de cálculo del análisis de estabilidad

  • Hormigón armado
  • Hormigón
  • Diseño
Compartir