FAQ 005157 | ¿Dónde puedo ajustar la configuración de mi simulación de viento en RFEM 6/RSTAB 9?
FAQ 005157 | ¿Dónde puedo ajustar la configuración de mi simulación de viento en RFEM 6/RSTAB 9?
30-05-2024
027237
  • RFEM 6
  • RSTAB 9
  • Simulación de flujos de viento y generación de cargas de viento

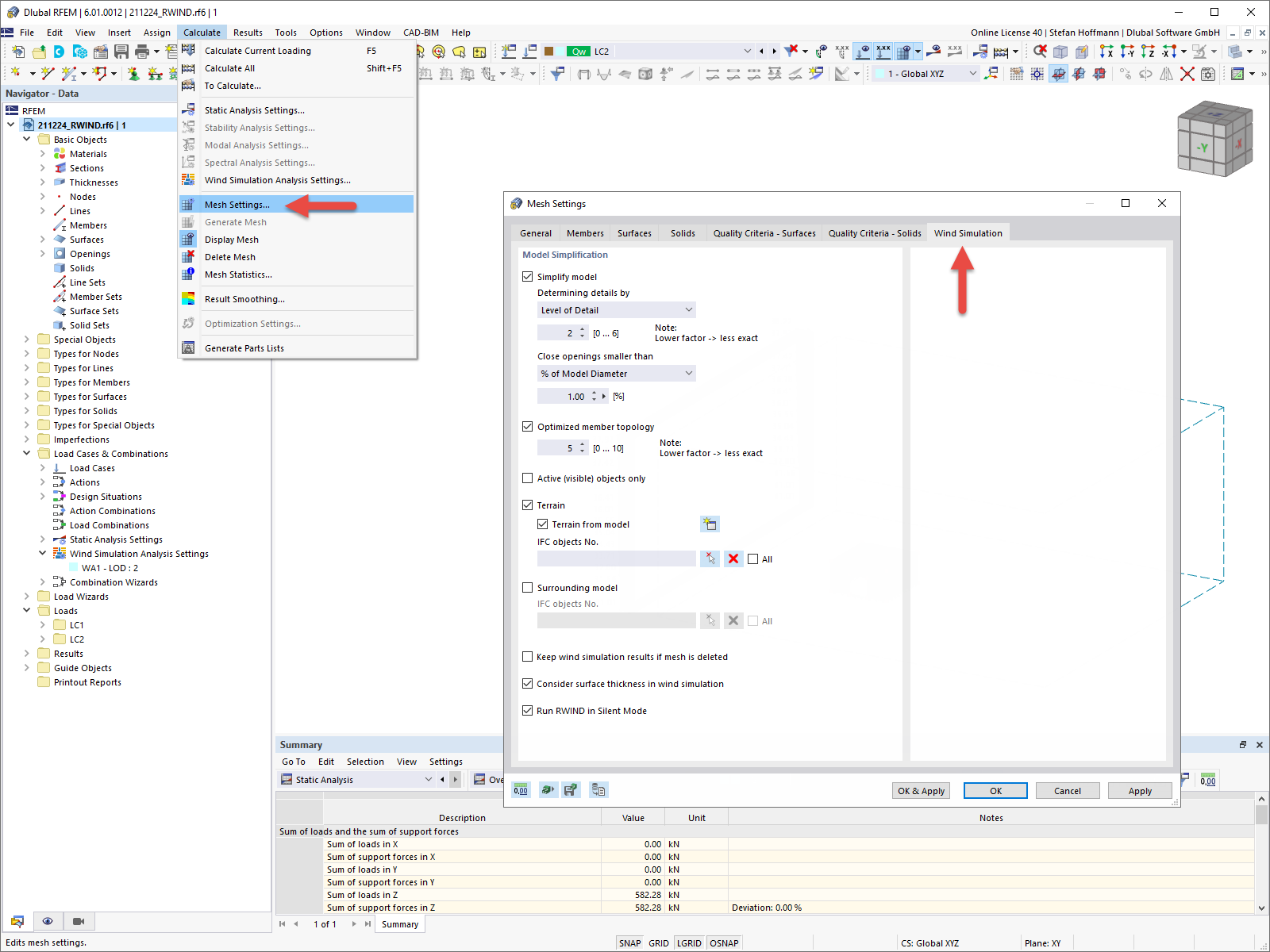
FAQ 005157 | Simplificación de modelos Simulación de viento RFEM 6

FAQ 005157 | ¿Dónde puedo ajustar la configuración de mi simulación de viento en RFEM 6/RSTAB 9?

Usado en
  • Configuración de la simulación de viento RFEM 6/RSTAB 9
Compartir