Cálculo de punzonamiento para estructuras de hormigón armado en RFEM 6 con gráfico de verificación de esfuerzos internos.
Configuración global para el diseño
Situación de cálculo para el cálculo de hormigón
detalles de cálculo
Cálculo de punzonamiento para estructuras de hormigón armado en RFEM 6 con gráfico de verificación de esfuerzos internos.
Configuración global para el diseño
Situación de cálculo para el cálculo de hormigón
detalles de cálculo
30-05-2024
027298
  • Estructuras de hormigón

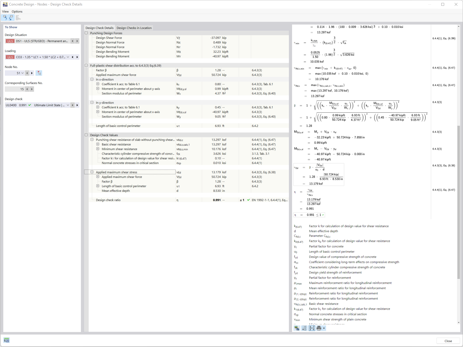
Cálculo de punzonamiento en estructuras de hormigón armado

Cálculo de punzonamiento para estructuras de hormigón armado en RFEM 6 con gráfico de verificación de esfuerzos internos.

La imagen muestra el proceso de cálculo del punzonamiento para estructuras de hormigón armado en el programa RFEM 6. Un gráfico detallado ilustra cómo se verifican los esfuerzos internos relevantes para asegurar la capacidad portante. El objetivo es evaluar con precisión el riesgo de punzonamiento en puntos críticos como losas o cimentaciones.
  • Punzado
  • Estructuras de hormigón armado
  • RFEM 6
  • Verificación de esfuerzos internos
  • Ingeniería civil
  • Hormigón armado
  • Hormigón
  • Punzado
Usado en
  • Cálculo de hormigón | Punzonamiento | Cálculo
Compartir
09-03-2024
027296
  • Estructuras de hormigón
Configuración global para el diseño
Compartir
09-03-2024
027297
  • Estructuras de hormigón
Situación de cálculo para el cálculo de hormigón
Compartir
09-03-2024
027314
  • Estructuras de hormigón
detalles de cálculo
Compartir