FAQ 005208 | ¿Cómo puedo crear una situación de proyecto definida por el usuario con mis propias combinaciones de carga elegidas?
FAQ 005208 | ¿Cómo puedo crear una situación de proyecto definida por el usuario con mis propias combinaciones de carga elegidas?
30-05-2024
028723
  • RFEM 6
  • Estructuras de acero
  • Análisis y dimensionamiento de estructuras

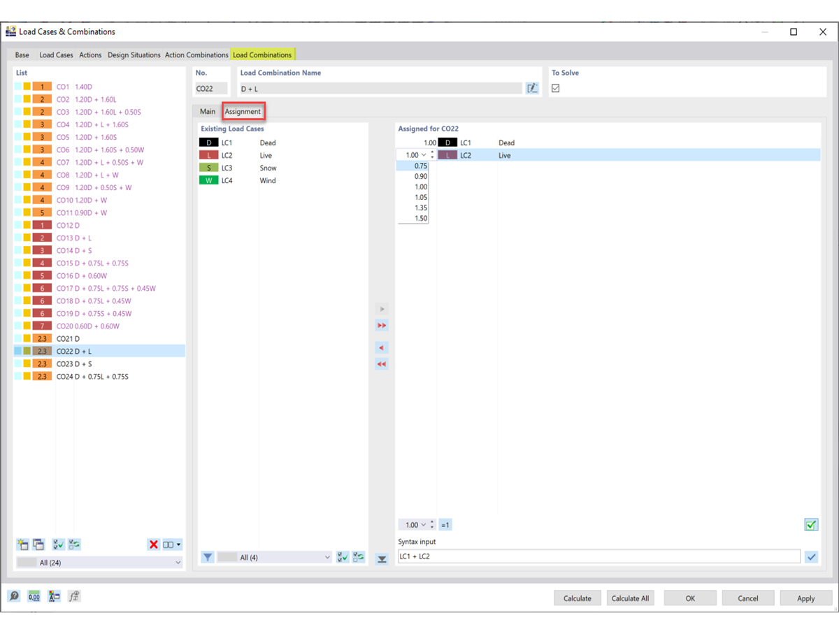
Ajuste de casos de carga y factores

FAQ 005208 | ¿Cómo puedo crear una situación de proyecto definida por el usuario con mis propias combinaciones de carga elegidas?

  • Situación de proyecto
  • Combinación de cargas
  • Definido por el usuario
  • Cálculo de acero
Usado en
  • Situación de proyecto definida por el usuario
Compartir