1330x
005208
08-02-2022

Situación de proyecto definida por el usuario

¿Cómo creo una situación de proyecto definida por el usuario con mis propias combinaciones de carga elegidas?


Respuesta:
  1. Seleccione Crear nueva situación de proyecto y edite el nombre de la situación de proyecto. Clear the Combination Wizard option by selecting “- -” in the drop-down menu (Image 01).
  2. In the Load Combinations tab, copy the selected load combination(s) and assign the newly created user-defined design situation (Image 02).
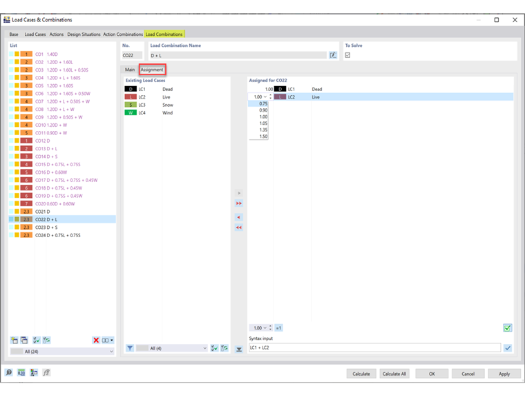
  3. In the Assignment tab, the load cases and factors may be adjusted for the assigned CO (Image 03).

Autor

Cisca es responsable de la formación de los clientes, el soporte técnico y el desarrollo continuo de programas para el mercado norteamericano.



;