Asistente para combinaciones
Configuración del análisis estático de segundo orden para situaciones de proyecto
Configuración del análisis estático de segundo orden para combinaciones de carga
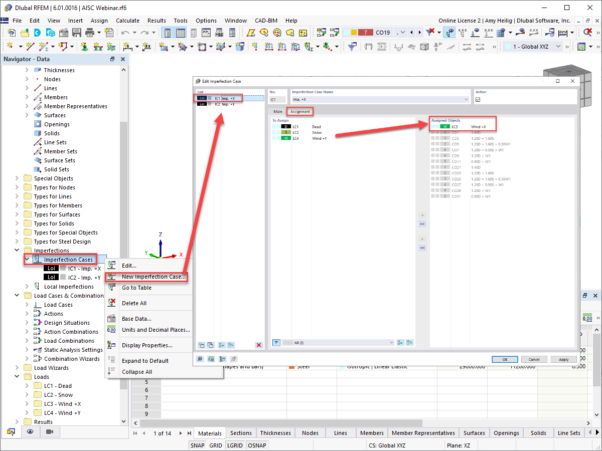
Asignación de caso de imperfección y caso de carga
Definición de una imperfección de barra
Visualización gráfica de imperfecciones de barras
  • Visor 3D
  • Visor 3D | Babylon
  • Realidad virtual
Consideración de imperfecciones: Situación de proyecto 1 – LRFD
Consideración de imperfecciones: Situación de cálculo 2 - ASD
Modificación de rigidez de nueva barra
Considerar modificación estructural mediante la reducción de rigidez
Asistente para combinaciones
Configuración del análisis estático de segundo orden para situaciones de proyecto
Configuración del análisis estático de segundo orden para combinaciones de carga
Asignación de caso de imperfección y caso de carga
Definición de una imperfección de barra
Visualización gráfica de imperfecciones de barras
Consideración de imperfecciones: Situación de proyecto 1 – LRFD
Consideración de imperfecciones: Situación de cálculo 2 - ASD
Modificación de rigidez de nueva barra
Considerar modificación estructural mediante la reducción de rigidez
30-05-2024
028909
  • RFEM 6
  • Estructuras de acero

Asistente para combinaciones

Usado en
  • AISC 360-16, capítulo C. Método de análisis directo en RFEM 6
Compartir
30-05-2024
028910
  • RFEM 6
  • Estructuras de acero
Configuración del análisis estático de segundo orden para situaciones de proyecto
Usado en
  • AISC 360-16, capítulo C. Método de análisis directo en RFEM 6
Compartir
30-05-2024
028810
  • RFEM 6
Configuración del análisis estático de segundo orden para combinaciones de cargas
Configuración del análisis estático de segundo orden para combinaciones de carga

Usado en
  • AISC 360-16, capítulo C. Método de análisis directo en RFEM 6
Compartir
30-05-2024
028811
  • RFEM 6
Asignación de caso de imperfección y caso de carga
Usado en
  • AISC 360-16, capítulo C. Método de análisis directo en RFEM 6
Compartir
30-05-2024
028812
  • RFEM 6
Definición de una imperfección de barra
Usado en
  • AISC 360-16, capítulo C. Método de análisis directo en RFEM 6
Compartir
30-05-2024
028816
  • RFEM 6
Visualización gráfica de imperfecciones de barras
Usado en
  • AISC 360-16, capítulo C. Método de análisis directo en RFEM 6
Modelo en 3D
Más sobre el modelo 3D
  • Estructura de acero del pabellón | AISC 360-16
Especificaciones
Número de nudos 56
Número de líneas 88
Número de barras 81
Número de superficies 6
Número de sólidos 0
Número de casos de carga 4
Número de combinaciones de carga 20
Número de combinaciones de resultados 0
Peso completo 10.789 t
Dimensiones (métricas) 12,192 x 4,877 x 14,630 m
Dimensiones (imperiales) 40 x 16 x 48 feet
Compartir
30-05-2024
028817
  • RFEM 6
Consideración de imperfecciones: Situación de proyecto 1 – LRFD
Usado en
  • AISC 360-16, capítulo C. Método de análisis directo en RFEM 6
Compartir
30-05-2024
029199
  • RFEM 6
Consideración de imperfecciones: Situación de cálculo 2 - ASD
Usado en
  • AISC 360-16, capítulo C. Método de análisis directo en RFEM 6
Compartir
30-05-2024
029202
  • RFEM 6
Modificación de rigidez de nueva barra
  • Modificación de rigidez de barra
Usado en
  • AISC 360-16, capítulo C. Método de análisis directo en RFEM 6
Compartir
10-02-2022
028818
  • RFEM 6
Considerar modificación estructural mediante la reducción de rigidez
  • Modificación estructural
  • Reducción de rigidez
Usado en
  • AISC 360-16, capítulo C. Método de análisis directo en RFEM 6
Compartir