Detalles de verificación
Detalles de verificación
25-02-2022
029448
  • RFEM 6
  • Estructuras de acero
  • Eurocode 3

Detalles de verificación

  • Cálculo de acero
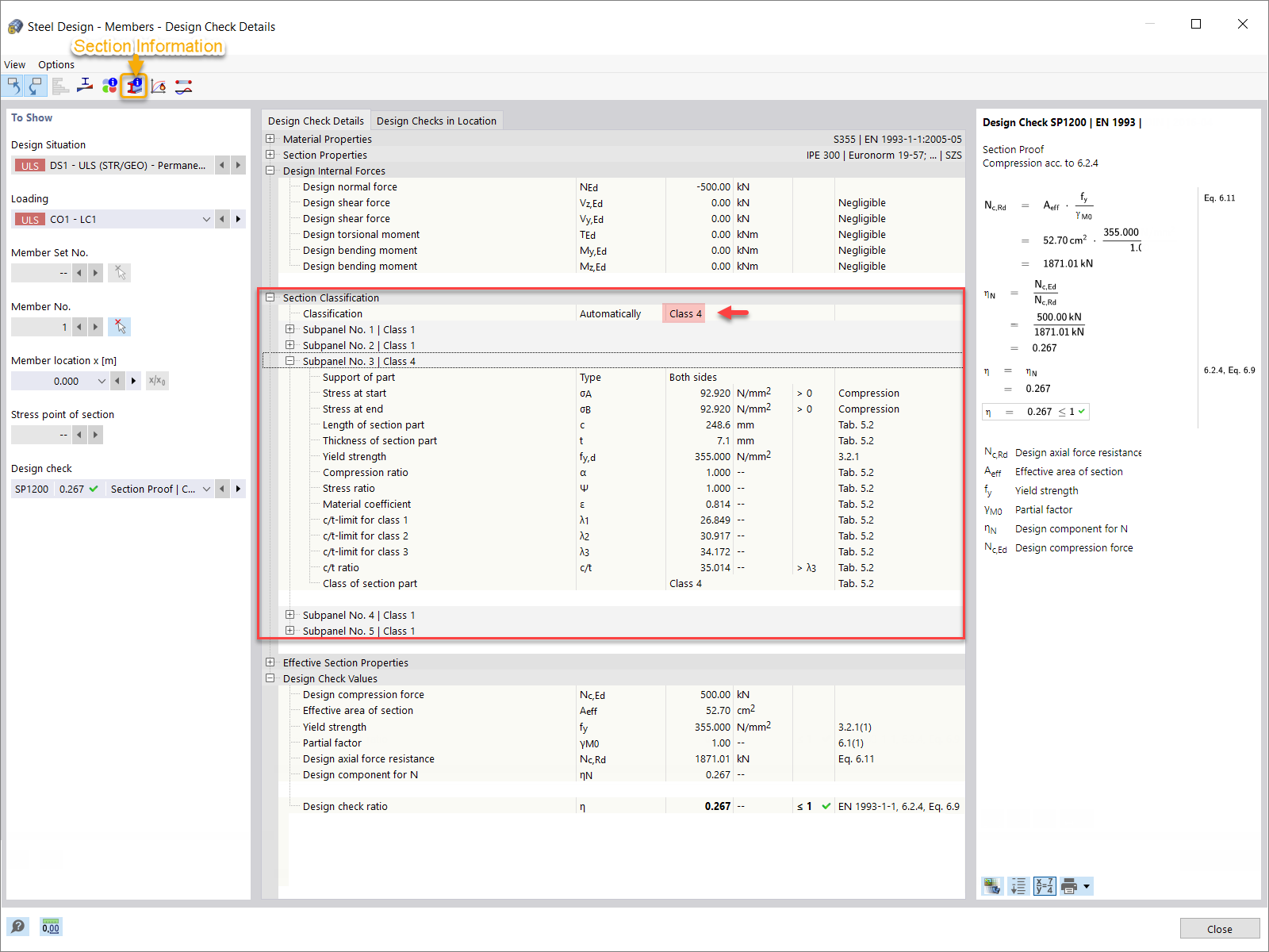
  • Detalles de verificación
  • Clasificación de sección
Usado en
  • Clasificación de sección en RFEM 6 según EN 1993-1-1
Compartir