8319x
001694
10-05-2023

Clasificación de sección en RFEM 6 según EN 1993-1-1

El diseño de secciones transversales según el Eurocódigo 3 se basa en la clasificación de la sección transversal que debe diseñarse en términos de clases determinadas por la norma. La clasificación de las secciones transversales es importante, ya que determina los límites de resistencia y capacidad de rotación debido al pandeo local de las partes de la sección transversal.

EN 1993-1‑1 [1] define las siguientes cuatro clases de secciones transversales (también mostradas en la Imagen 1):

  • Clase 1: Secciones transversales que pueden formar una rótula plástica con la capacidad de rotación requerida para el análisis plástico sin reducción de la resistencia
  • Clase 2: Secciones transversales que pueden desarrollar resistencia al momento plástico, pero tienen capacidad de rotación limitada debido al pandeo local
  • Clase 3: Secciones transversales en las cuales el esfuerzo calculado en la fibra extrema de compresión del elemento puede alcanzar su resistencia de prueba, pero el pandeo local es probable que evite el desarrollo de la resistencia al momento plástico completo
  • Clase 4: Secciones transversales en las cuales el pandeo local ocurrirá antes de alcanzar la resistencia a la fluencia en una o más partes de la sección transversal

La clasificación se realiza por separado para todas las partes de la sección transversal comparando las relaciones ancho-espesor proporcionadas con los valores límite para cada clase según lo estipulado por la norma. Así, se define la clase de cada parte de la sección transversal y la que tiene el valor menos favorable regula para toda la sección transversal. Los valores límite dependen de lo siguiente:

  • Condición de soporte de las partes de la sección transversal (en uno o ambos lados)
  • Resistencia a la fluencia del acero usado en forma de factor ε
  • Curva de esfuerzo en las partes de la sección transversal
  • Magnitud de la resistencia a compresión

El Eurocódigo 3 proporciona tablas con base en las cuales se pueden calcular las relaciones ancho-espesor máximas para las partes de la sección transversal y compararlas con los valores límite. Por ejemplo, las relaciones ancho-espesor máximas para categorizar una parte de compresión interna como Clase 3 se determinan por los factores mostrados en la Imagen 2.

El valor límite para partes internas sometidas únicamente a compresión o flexión se determina por el factor ε, el cual está relacionado con la resistencia a la fluencia del acero. Para partes sometidas tanto a flexión como a compresión, por otro lado, la distribución del esfuerzo se detecta mediante el parámetro α (plástico, Clases 1 y 2) o ψ (elástico, Clase 3).

El primero representa el porcentaje de la longitud del esfuerzo de compresión en la parte de la sección transversal, mientras que el segundo representa la relación de los esfuerzos límite (Imagen 3). Así, además del factor ε, el valor límite de las relaciones ancho-espesor para partes sometidas a flexión y compresión involucra el parámetro α para las Clases 1 y 2 y el parámetro ψ para la Clase 3.

Clasificación de Secciones en RFEM 6

El complemento de Diseño de Acero ofrecido en RFEM 6 para el diseño de estructuras de acero realiza una clasificación detallada de secciones transversales en cada ubicación de diseño antes de llevar a cabo el diseño. La clasificación de secciones transversales para cada tipo de verificación de diseño está disponible en sus detalles asociados de verificación de diseño.

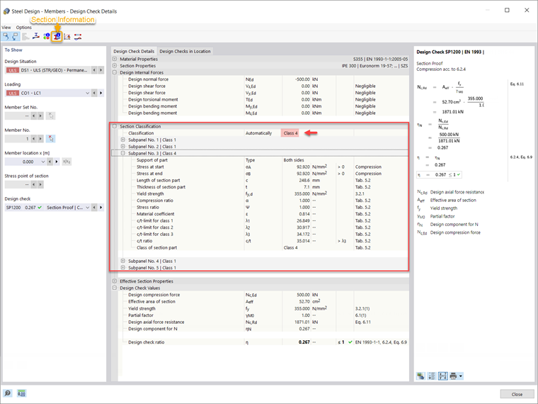
Esto se demuestra para la viga mostrada en la Imagen 4 (IPE 300, acero S355), para la cual se ha calculado el complemento de Diseño de Acero y los resultados para cada tipo de diseño ya están disponibles. Si, por ejemplo, visualizas los detalles de la verificación de diseño, puede que notes que la clasificación de la sección transversal también se proporciona en detalle (Imagen 5).

Como ya se ha explicado, la clasificación se realiza por separado para todas las partes de la sección transversal (llamadas subpaneles en RFEM 6; cinco, en este caso). Por lo tanto, diferentes clases de secciones transversales pueden asignarse a cada subpanel, pero la que tiene el valor menos favorable regula para toda la sección transversal. De esta manera, la sección transversal de interés se clasifica como Clase 4 para la prueba de sección según 6.2.4, que es la clase de sección transversal del Subpanel 3.

Dado que el Subpanel 3 está soportado en ambos lados y está sometido a compresión, su clasificación se realiza de acuerdo con la Tabla 5.2 del Eurocódigo 3 [1]. La resistencia a la fluencia del acero es de 355 N/mm² y, por lo tanto, el valor del factor ε es 0.814 (Imagen 5). Basado en este factor, los valores límite de las relaciones ancho-espesor para las Clases 1, 2 y 3 se calculan (λ1, λ2, y λ3, respectivamente) según la tabla mencionada. A continuación, se calcula la relación c/t sobre la base de la longitud (c) y el espesor (t) de la parte de la sección, y se compara con los valores límite para las clases de sección transversal. Para este subpanel, la relación c/t proporcionada es mayor que la calculada para la Clase 3 de sección transversal y, por lo tanto, se asigna la Clase 4 al subpanel.

Dado que los otros subpaneles se clasifican como Clase 1, este es el subpanel (por ejemplo, el Subpanel 3) con el valor menos favorable que regula para toda la sección transversal. Por ese motivo, la sección transversal de interés se clasifica como Clase 4 para la prueba de sección según 6.2.4.

Para entender mejor la clasificación de secciones transversales, puedes visualizar los subpaneles individuales de la sección transversal en la pestaña de Subpaneles de la ventana de Información de la Sección (Imagen 6).

Comentarios Finales

La clasificación de secciones transversales en RFEM 6 para el diseño de elementos de acero se realiza de acuerdo con las disposiciones en el Eurocódigo 3 [1]. La clasificación se efectúa por separado para todas las partes de la sección transversal comparando las relaciones ancho-espesor proporcionadas con los valores límite para cada clase según lo estipulado por la norma.

Los valores límite dependen de la condición de soporte de las partes de la sección transversal, la resistencia a la fluencia del acero, la curva de esfuerzos en las partes de la sección transversal, y la magnitud de la resistencia a compresión. Una vez calculada, la relación ancho-espesor se compara con estos valores y se define la clase de cada parte de la sección transversal. Finalmente, la clase menos favorable obtenida para los subpaneles individuales se asigna a toda la sección transversal.


Autor

La Sra. Kirova es responsable de la creación de artículos técnicos y proporciona soporte técnico a los clientes de Dlubal.

Enlaces
Referencias


;