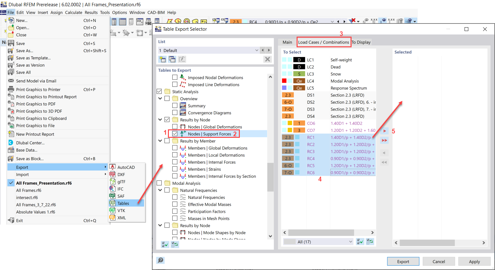
FAQ 005219 | Este es el texto de la pregunta wiki.sasdasdasdasdasdasasasdadas Me gustaría exportar esfuerzos en apoyos en nudo de varios casos de carga
FAQ 005219 | Este es el texto de la pregunta wiki.sasdasdasdasdasdasasasdadas Me gustaría exportar esfuerzos en apoyos en nudo de varios casos de carga
30-05-2024
029951

FAQ 005219 | Exportar tabla de Excel

FAQ 005219 | Este es el texto de la pregunta wiki.sasdasdasdasdasdasasasdadas Me gustaría exportar esfuerzos en apoyos en nudo de varios casos de carga

Usado en
  • Exportar tabla de Excel
Compartir