4046x
005219
08-03-2022

Exportar tabla de Excel

Me gustaría exportar esfuerzos en apoyos en nudos de varios casos de carga, combinaciones de carga y combinaciones de resultados en una hoja de cálculo de Excel en RFEM 6. ¿Cómo debo proceder?


Respuesta:

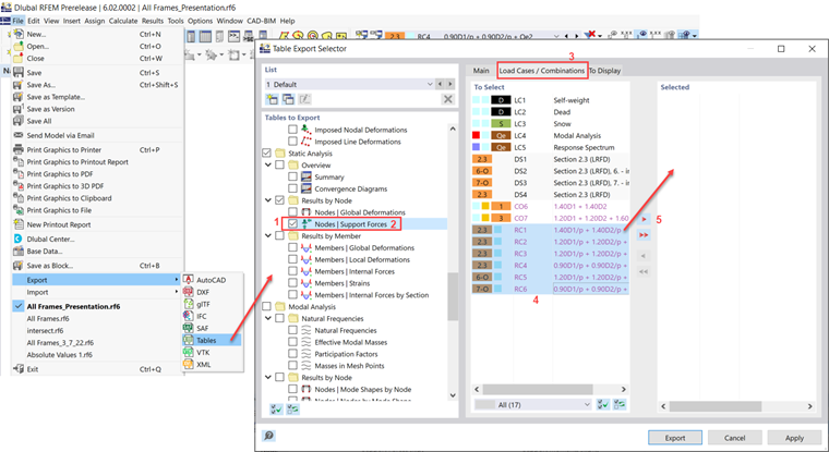
Puede exportar los esfuerzos en los apoyos en nudos yendo a Archivo → Exportar → Tablas.

Desplácese hacia abajo y marque la casilla "Nodos - Fuerzas de apoyo" (paso 1). Haga clic en el texto para expandir las opciones en la pestaña Principal (paso 2). Asegúrese de que la opción "Seleccionar carga" esté activada.
En la pestaña "Casos de carga/Combinaciones" (paso 3), seleccione las combinaciones necesarias y agréguelas a la lista Seleccionada (pasos 4 y 5).


Autor

Cisca es responsable de la formación de los clientes, el soporte técnico y el desarrollo continuo de programas para el mercado norteamericano.



;