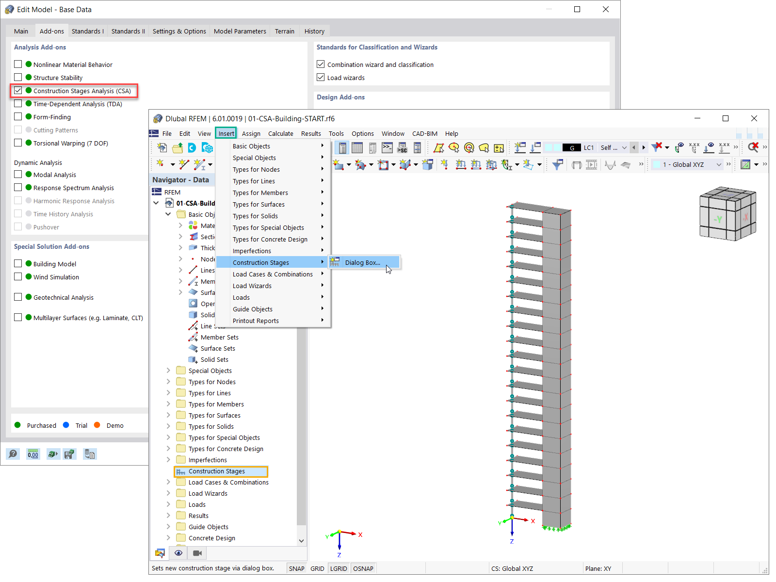
Activación del complemento de Análisis de fases de construcción (CSA)
  • Visor 3D
  • Visor 3D | Babylon
  • Realidad virtual
Activación del complemento de Análisis de fases de construcción (CSA)
17-03-2022
030253
  • RFEM 6
  • Estructuras de acero
  • Análisis y dimensionamiento de estructuras

Activación del complemento de Análisis de fases de construcción (CSA)

  • Análisis de fases de construcción
  • Proceso de construcción
Usado en
  • Definición de fases de construcción en términos de modelado
Modelo en 3D
Más sobre el modelo 3D
  • Edificio de hormigón armado de varias plantas
Especificaciones
Número de nudos 152
Número de líneas 277
Número de barras 21
Número de superficies 126
Número de sólidos 0
Número de casos de carga 2
Número de combinaciones de carga 0
Número de combinaciones de resultados 0
Peso completo 1518.300 t
Dimensiones (métricas) 12,000 x 63,000 x 4,000 m
Dimensiones (imperiales) 39.37 x 206.69 x 13.12 feet
Compartir