2390x
001737
17-03-2022

Definición de fases de construcción en términos de modelado

El complemento Análisis de fases de construcción (CSA) permite el diseño de estructuras de barras, superficies y sólidos en RFEM 6 considerando las fases de construcción específicas asociadas con el proceso de construcción. Esto es importante ya que los edificios no se construyen de una vez, sino combinando gradualmente las partes estructurales individuales. Los pasos individuales en los que se agregan tanto los elementos estructurales como las cargas al edificio se llaman fases de construcción, mientras que el proceso en sí mismo se llama proceso de construcción.

Por lo tanto, el estado final de la estructura está disponible una vez finalizado el proceso de construcción; es decir, todas las fases de construcción. Para algunas estructuras, la influencia del proceso de construcción (es decir, todas las fases de construcción individuales) puede ser significativa y se debe considerar para evitar errores en el cálculo. Se ofrece una visión general del complemento Análisis de fases de construcción (CSA) en el artículo de la base de conocimientos titulado "Consideración de las fases de construcción en RFEM 6".

Ya que las diferentes partes estructurales están asociadas con las fases de construcción individuales, se debe tener en cuenta el peso propio de estos elementos que están activos en la etapa específica. Si la estructura completa o sus partes está/n sujetas a cargas adicionales relacionadas con las condiciones ambientales o el método de construcción, en ese caso esto se debe considerar.

Por lo tanto, para definir las fases de construcción, se deben incluir los cambios introducidos en el modelo por un lado, y la carga por otro. Este artículo se centrará en lo primero, mientras que lo segundo será el tema de un próximo artículo de la base de conocimientos.

Ejemplo práctico

La estructura que se toma como ejemplo en este artículo tiene 21 pisos y cada piso se agrega en una fase de construcción separada, haciendo así 21 fases consecutivas en total. Los elementos estructurales añadidos en una etapa individual son: losas de hormigón de 20 cm de espesor, un núcleo de cortante de muros de 40 cm de espesor y un pilar de 20x20 cm. La altura de los pisos es de 3 m. Si realiza el cálculo de elementos finitos en esta estructura como un modelo completo (es decir, sin considerar las etapas de construcción individuales), obtendrá resultados para los esfuerzos internos y deformaciones como se muestra en las imágenes 1 y 2, respectivamente.


Lo que se puede notar en términos de deformaciones es que las losas cuelgan del núcleo interno. En términos de esfuerzos internos, los momentos alrededor del apoyo están aumentando, mientras que los momentos en el campo disminuyen desde el primer piso hasta el último. Esto se debe a la diferente distribución de la rigidez de la estructura y al hecho de que las losas cuelgan del núcleo.

En realidad, la estructura no se construye de una vez; es decir, el peso se aplica gradualmente y los resultados en términos de deformaciones y esfuerzos internos difieren de los mostrados en las imágenes mencionadas. Para tener esto en cuenta, se deberían definir las fases de construcción individuales que representan el proceso de construcción.

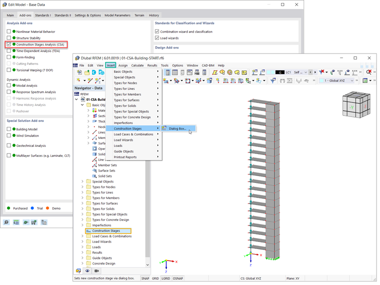
En primer lugar, debe activar el complemento Análisis de fases de construcción (CSA) en los Datos básicos del modelo (Imagen 3). Las fases de construcción se incluyen en los datos del navegador. También puede definir fases a través de la barra de menú (Insertar → Fases de construcción).

Para definir una nueva fase de construcción en RFEM 6, de hecho, se deberían definir los cambios a introducir en comparación con la fase definida previamente. Estos cambios pueden estar asociados con barras, superficies, sólidos, apoyos en línea, apoyos en nudos, articulaciones en línea, uniones soldadas en línea, contactos de superficies o enlaces rígidos.

Aquellos relevantes para la fase de construcción de interés se deben seleccionar en la pestaña Principal del cuadro de diálogo Fases de construcción. Por ejemplo, para definir la primera fase del proceso de construcción para la estructura en este ejemplo, se deberían considerar las barras y superficies, así como los apoyos en nudos y líneas (imagen 4).

Al hacerlo, se podrán agregar o desactivar elementos para las etapas de construcción específicas. Esto se puede hacer seleccionando los elementos de interés en el gráfico o escribiendo su número en el campo de entrada (figura 5).

Al definir las fases de construcción posteriores (por ejemplo, CS2), los elementos seleccionados se agregan a los seleccionados en las fases anteriores (es decir, CS1). Por lo tanto, todos ellos están activos en la fase actual, como se muestra en la Imagen 6.

Es importante tener en cuenta que no se puede agregar un elemento en varias fases. Para ser más específico, los elementos que se hayan agregado en una etapa no se pueden agregar en otra. Por ejemplo, la superficie núm. 11 se agregó en la segunda fase (ver figura 6) y, por lo tanto, no se puede seleccionar en la siguiente (tercera) fase (figura 7).

Una vez definidas las fases de construcción en la parte del modelo, es importante considerar las diferentes cargas asociadas con cada fase. Esto se tratará en un próximo artículo de la base de conocimientos.


Autor

La Sra. Kirova es responsable de la creación de artículos técnicos y proporciona soporte técnico a los clientes de Dlubal.

Enlaces


;