KB 001733 | Cálculo de pilares de hormigón armado según ACI 318-19 en RFEM 6
KB 001733 | Cálculo de pilares de hormigón armado según ACI 318-19 en RFEM 6
30-05-2024
030490

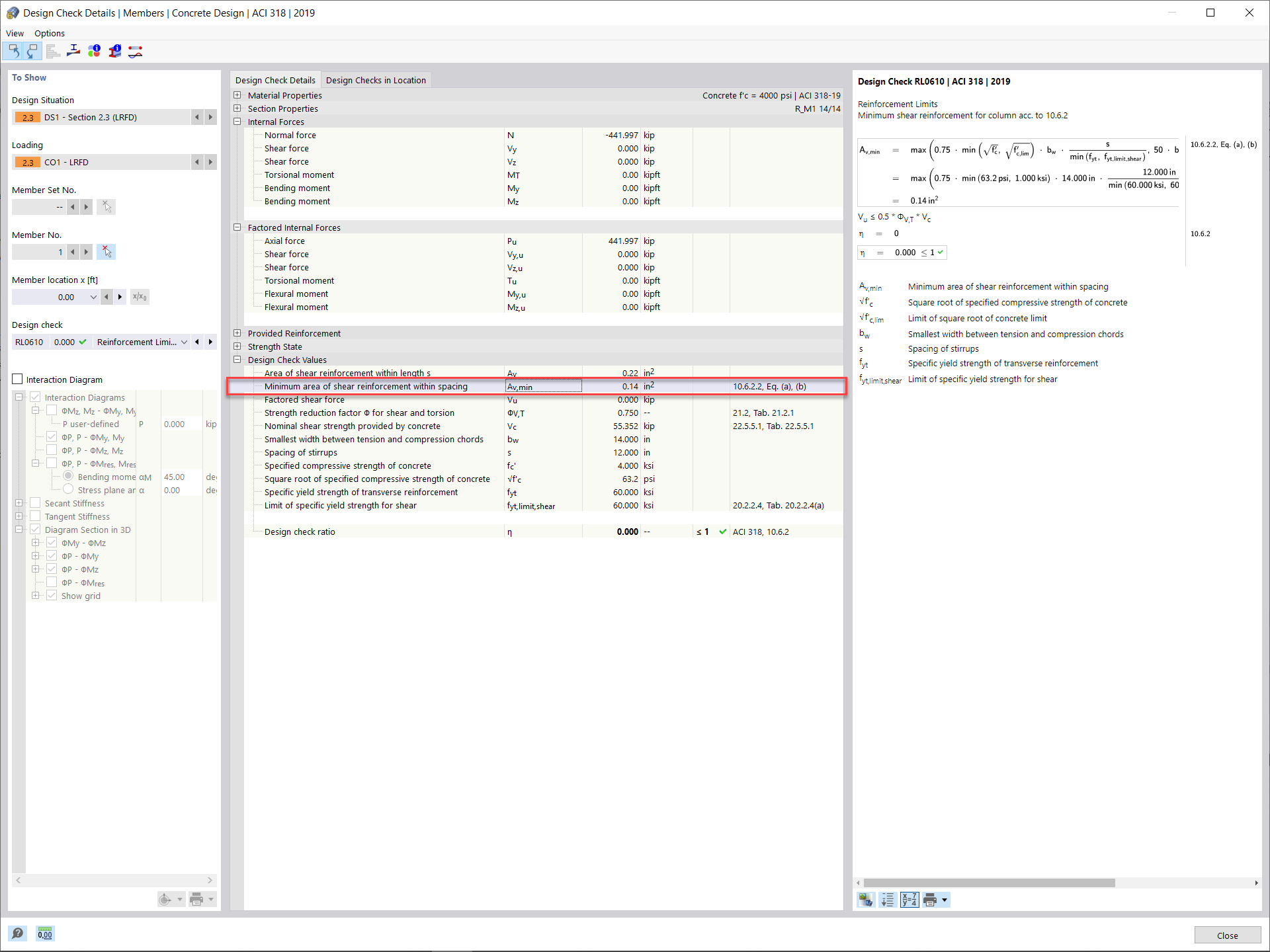
Armadura mínima de cortante y separación

KB 001733 | Cálculo de pilares de hormigón armado según ACI 318-19 en RFEM 6

Usado en
  • Cálculo de pilares de hormigón armado según ACI 318-19 en RFEM 6
Compartir