Pregunta frecuente 005247 | La tensión límite está activada, pero mi relación de tensiones es "no calculable" en el complemento de Análisis tensión-deformación. ¿Cuál podría ser la razón?
Pregunta frecuente 005247 | La tensión límite está activada, pero mi relación de tensiones es "no calculable" en el complemento de Análisis tensión-deformación. ¿Cuál podría ser la razón?
19-04-2022
031077
  • RFEM 6
  • Análisis tensión-deformación para RFEM 6
  • Análisis tensión-deformación para RSTAB 9
    • Estructuras de acero
    • Estructuras de hormigón
    • Análisis y dimensionamiento de estructuras
    • Análisis de tensiones

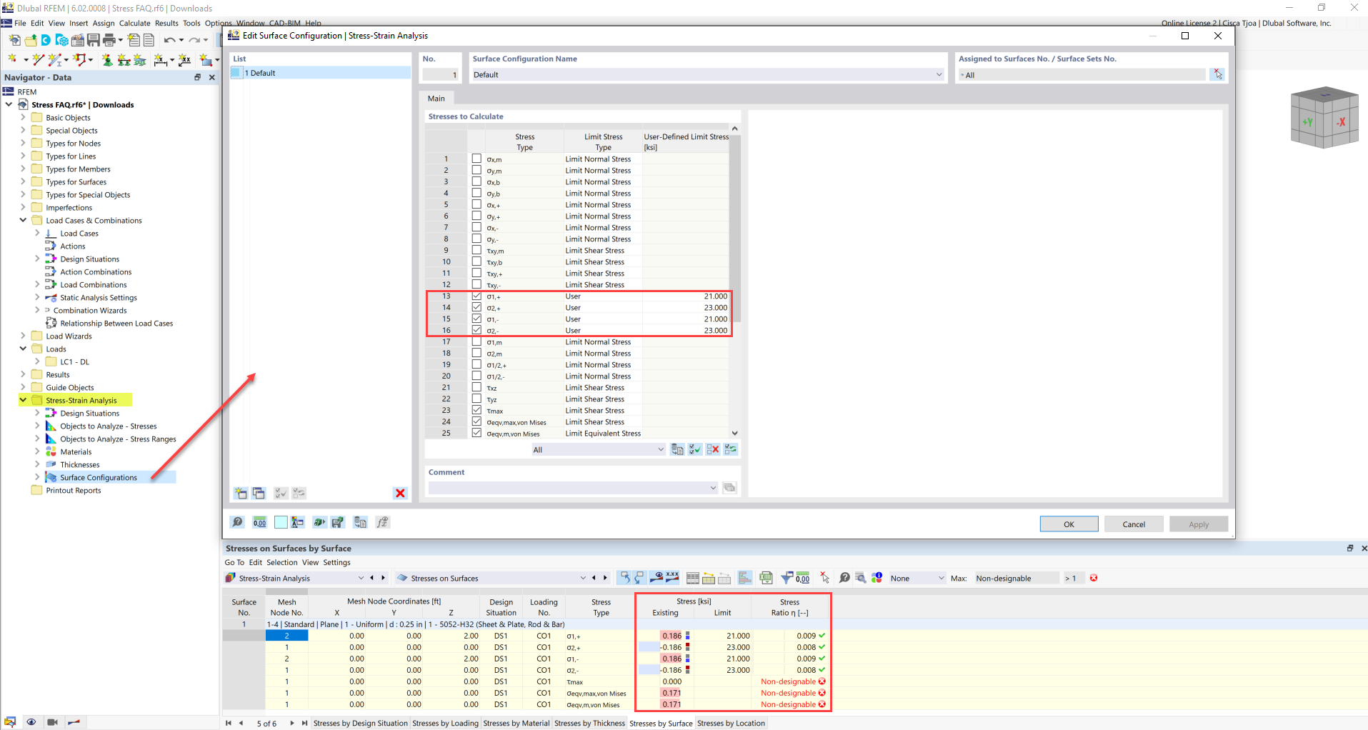
Tensión límite definida por el usuario

Pregunta frecuente 005247 | La tensión límite está activada, pero mi relación de tensiones es "no calculable" en el complemento de Análisis tensión-deformación. ¿Cuál podría ser la razón?

  • Análisis de tensiones
  • Análisis tensión-deformación
  • Relación de tensiones
  • Tensión límite
  • Relación de tensiones no calculable
Usado en
  • Relación de tensiones
Compartir