2469x
005247
19-04-2022

Relación de tensiones

El límite de tensiones se activa, pero mi relación de tensiones es "No calculable" en el complemento "Análisis tensión-deformación". ¿Cuál es la razón?


Respuesta:

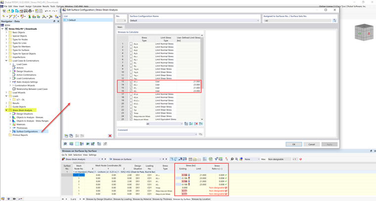
Algunos materiales tienen múltiples límites de esfuerzo para compresión, tracción, etc. Para estos materiales, los límites de esfuerzo deben ser introducidos manualmente por el usuario.

Los valores de límite de esfuerzo se enumeran en la pestaña Valores del Material.

Estos valores se pueden añadir en las Configuraciones de Miembro/Superficie bajo el tipo de límite de esfuerzo Usuario.


Autor

Cisca es responsable de la formación de los clientes, el soporte técnico y el desarrollo continuo de programas para el mercado norteamericano.



;