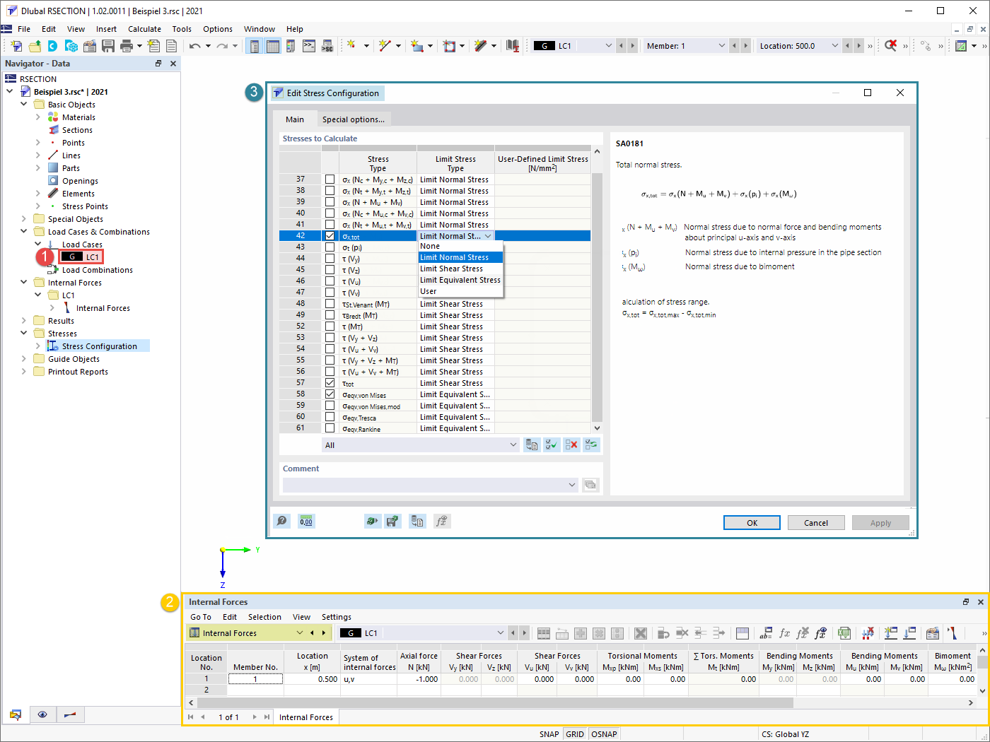
Definición de caso de carga, esfuerzos internos y tensiones a calcular
Definición de caso de carga, esfuerzos internos y tensiones a calcular
11-05-2022
031674
  • RSECTION 1
  • Análisis de tensiones

Definición de caso de carga, esfuerzos internos y tensiones a calcular

  • Casos de carga
  • Esfuerzos internos
  • Configuración de tensiones
Usado en
  • Análisis de pared delgada en RSECTION 1
Compartir