3262x
001742
28-02-2024

Análisis de pared delgada en RSECTION 1

El programa independiente RSECTION está a su disposición para determinar las propiedades de la sección y realizar análisis de tensiones para secciones transversales de pared delgada y macizas. El programa se puede conectar tanto a RFEM como a RSTAB, de modo que las secciones de RSECTION también estén disponibles en la biblioteca de RFEM y RSTAB. Asimismo, las fuerzas internas de RFEM y RSTAB se pueden importar a RSECTION.

Como se discute en el artículo de la Base de Conocimientos Determinación de propiedades de secciones y análisis de tensiones en RSECTION 1 , los siguientes métodos de análisis están disponibles en RSECTION: análisis de pared delgada y análisis de elementos finitos. Este artículo discutirá el primero, con el cual las propiedades de la sección para secciones transversales brutas y efectivas se calculan analíticamente (basado en los elementos de la sección).

Un resumen del análisis y cálculo fue explicado en el artículo mencionado anteriormente. Por lo tanto, asumimos que la sección de interés está disponible, y que el método de análisis de pared delgada, así como el cálculo de la sección efectiva de acuerdo con EN 1993-1-3 [1], están seleccionados en los Datos Básicos (Imagen 1).

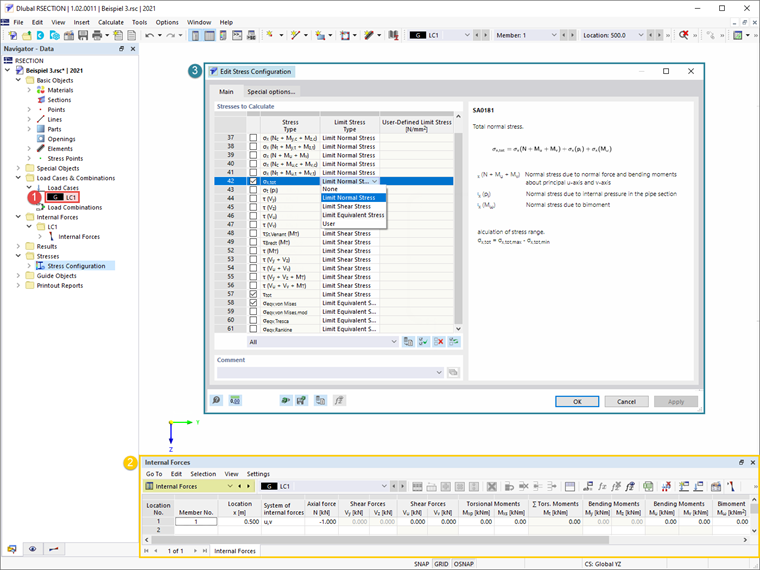
A continuación, se crea un caso de carga y se definen las fuerzas internas que se almacenarán en él. Como se elaboró en el artículo mencionado anteriormente, las fuerzas internas pueden definirse en el propio programa o importarse desde RFEM/RSTAB. En este ejemplo, se ha definido una fuerza axial de 1 kN en la ubicación x=0.5, como se muestra en la Imagen 2. Antes de iniciar el cálculo, también puede seleccionar las tensiones a calcular en la ventana de Configuración de tensiones, donde también está disponible una lista de tensiones y una descripción asociada de la tensión seleccionada.

Una vez que ha calculado todo, los resultados del cálculo están disponibles en el programa. En el navegador de Resultados, puede alternar entre los resultados para secciones transversales brutas y efectivas, como se muestra en las Imágenes 3 y 4, respectivamente.

El pandeo distorsional puede ocurrir en secciones formadas en frío con refuerzos de borde o intermedios, como en este ejemplo. En el programa RSECTION, el pandeo distorsional se determina utilizando el método de valor propio, y su influencia se tiene en cuenta reduciendo el espesor de la sección. Esto también puede verse en los resultados del análisis efectivo de pared delgada (Imagen 4).


Autor

La Sra. Kirova es responsable de la creación de artículos técnicos y proporciona soporte técnico a los clientes de Dlubal.

Enlaces
Referencias


;