KB 001741 | Diseño de punzonamiento en RFEM 6 según ACI 318-19 y CSA A23.3-19
KB 001741 | Diseño de punzonamiento en RFEM 6 según ACI 318-19 y CSA A23.3-19
30-05-2024
031759

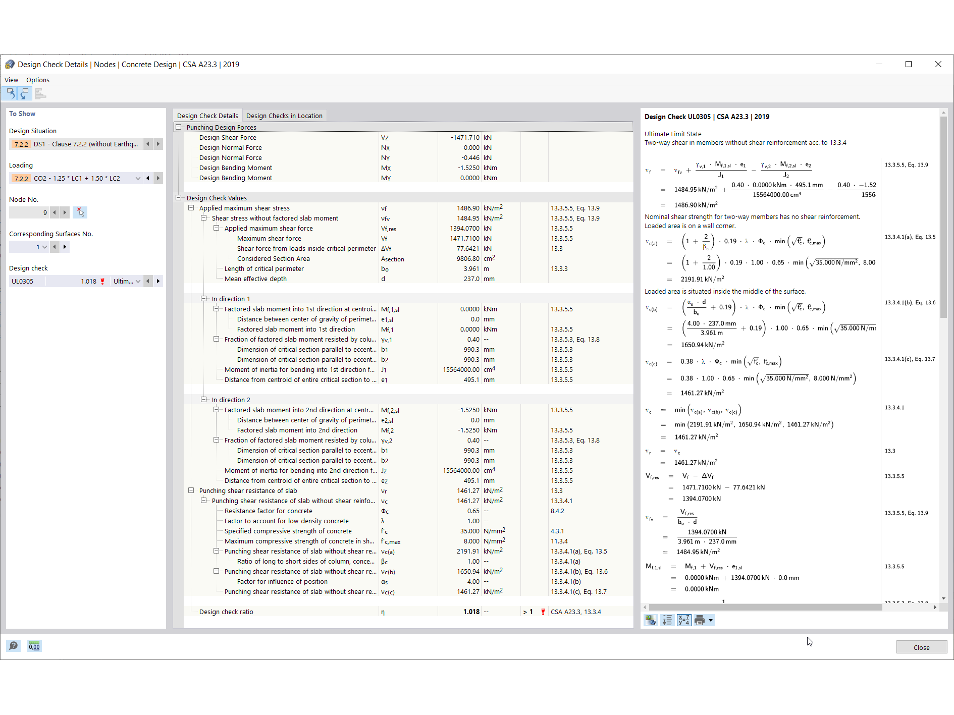
Detalles de la comprobación del diseño de punzonado

KB 001741 | Diseño de punzonamiento en RFEM 6 según ACI 318-19 y CSA A23.3-19

Usado en
  • Diseño de punzonamiento en RFEM 6 según ACI 318-19 y CSA A23.3: 19
Compartir