5052x
001741
21-06-2022

Diseño de punzonamiento en RFEM 6 según ACI 318-19 y CSA A23.3: 19

El escenario óptimo en el que se debe utilizar el cálculo de la resistencia a punzonamiento según ACI 318-19 o CSA A23.3:19 es cuando una losa está experimentando una alta concentración de cargas o esfuerzos de reacción en un solo nudo. En RFEM 6, el nudo en el que el cortante por punzonamiento supone un problema se denomina nudo de cortante por punzonamiento. Las causas de esta alta concentración de fuerzas pueden ser introducidas por una columna, una fuerza concentrada o un apoyo en un nudo. Los muros de conexión también pueden causar estas cargas concentradas en los extremos de los muros, esquinas y extremos de las cargas y apoyos en líneas.

Perímetro de control

La comprobación de punzonamiento calcula primero el área de la sección crítica (Asección), que es el área circundante del nudo de punzonamiento. Según ACI 318-19 apartado 22.6.4 [1] y CSA A23.3:19 capítulo 13.3.3 [2], el perímetro crítico (bo ) para un el pilar cuadrado es igual a la longitud del perímetro de la carga concentrada o del área de reacción que no está más cerca de la mitad de la distancia del canto eficaz (d). RFEM calcula automáticamente la Asection y bo en función de la posición de la carga concentrada en la losa.

Parámetros de diseño de punzonamiento en RFEM 6

Una vez que se ha activado el complemento Cálculo de hormigón, la casilla de verificación Propiedades de cálculo de punzonamiento aparecerá en la pestaña Principal al editar el nudo de punzonamiento en RFEM 6. Esto se puede hacer simultáneamente para todos los nudos en los que el cortante por punzonamiento sea una preocupación. En los datos de entrada del complemento Cálculo de hormigón, también se deben seleccionar los nudos que se están calculando para el punzonamiento.


Una vez que estén marcados los Parámetros de cálculo de punzonamiento para un nudo, aparecerán las pestañas Cálculo de hormigón - Nudo de punzonamiento y Cálculo de hormigón - Configuraciones. Esto permite cambiar las opciones con respecto al tipo de armadura de punzonamiento, la posición, el diámetro de la armadura y el material. Aparecerá la pestaña Configuraciones de ELU con más parámetros de diseño que el usuario puede ajustar, como fuerzas "simples" o "suavizadas" para pilares/muros y separación mínima de armaduras. Los coeficientes de reducción de la resistencia según ACI 318-19 apartado 21.2.1 [1] y CSA A23.3:19 capítulo 8.4 [2] se pueden ajustar junto con la separación mínima de armadura.

Dentro del perímetro crítico, la fuerza cortante de la carga de perforación para muros se establece en suavizado. Mientras que para las columnas, la carga de punzonamiento se puede establecer en "suavizado" o "fuerza simple" desde la columna, la carga o el apoyo en nudo.

Cálculo de punzonamiento en RFEM 6

Una vez que se ingresan los parámetros de diseño para el cortante por punzonamiento y la armadura debajo del nudo y la superficie, el complemento Cálculo de hormigón realiza el diseño. El diseño hace referencia al refuerzo longitudinal que se muestra en la siguiente imagen. Una vez ejecutado el cálculo del hormigón considerando sólo esta armadura, se mostrarán las relaciones de cálculo para todos los nudos de interés y estarán disponibles en forma de tabla o gráficamente.


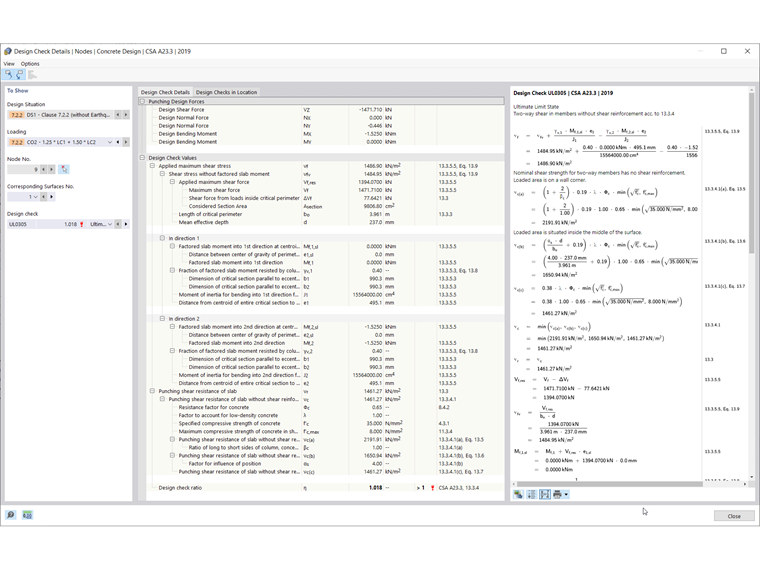
En los resultados, la resistencia a punzonamiento de la losa (vn) y el esfuerzo cortante máximo aplicado (vu) se comparan entre sí para calcular la razón de tensiones global según ACI 318-19 apartado 22.6.1.2, Ec. (22.6.1.2) [1]. De manera similar, la resistencia a punzonamiento de la losa (vr) y la tensión tangencial máxima aplicada (vf) se utilizan para calcular la razón de tensiones según el apartado 13.3.4 de CSA A23.319 [2]. Estas ecuaciones se pueden encontrar en los Detalles de verificación de diseño que se muestran en la Imagen 7 junto con todo el procedimiento de cálculo.

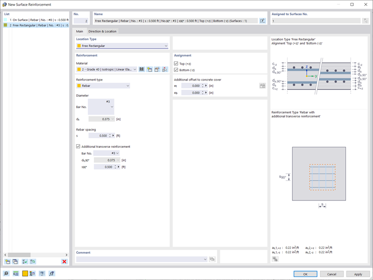
Si no se agrega ninguna armadura de punzonamiento adicional Vu ≤ Vn, entonces no se requiere armadura adicional. En el lado de tracción de la losa, se puede agregar una armadura longitudinal local adicional si la resistencia se sobrepasa por el cortante aplicado. Para esta losa de ejemplo, es posible ver que esto se puede hacer definiendo una región rectangular libre en la parte superior de la posición donde se enmarca la columna. Esta definición de armadura se puede copiar y pegar en todos los nudos de punzonamiento utilizando la herramienta "copiar/mover". La armadura asignada de esta manera se considerará automáticamente al calcular la capacidad de cortante.

Alternativamente, si el cálculo de la resistencia a punzonamiento es imposible sin la armadura de punzonamiento (Vn ≤ Vu), se calcula la resistencia máxima a punzonamiento Vn,max y la comprobación de diseño se realiza automáticamente. Estos resultados, de nuevo, se pueden encontrar en la tabla de Cálculo de hormigón o se pueden ver gráficamente. En términos de la cantidad de armadura de punzonamiento necesaria, esto se puede mostrar en la pestaña Resultados del navegador (ver la imagen a continuación).

Conclusión

En RFEM 6, la comprobación del diseño de punzonamiento se puede inicializar dentro de la ventana de edición de un nudo y luego se considera automáticamente en el complemento de Cálculo de hormigón. Luego, la activación de las propiedades de diseño permitirá manipular los parámetros de diseño de punzonamiento, como la carga de punzonamiento, los factores de reducción de resistencia según ACI 318-19 apartado 21.2.1 [1] y CSA A23.3:19 capítulo 8.4 [2] y la separación mínima de armaduras en los ajustes de Configuración del estado límite último. El cálculo del hormigón se realiza sobre la base de la armadura longitudinal proporcionada desde la superficie. Si la relación de cálculo es superior a 1,00, se puede asignar una armadura longitudinal adicional en el lado de tracción de la losa.


Autor

Alex es responsable de la formación de los clientes, el soporte técnico y el desarrollo continuo de programas para el mercado norteamericano.

Referencias


;