FAQ 005299 | Aplicación del procedimiento de combinación direccional ortogonal según ASCE 7 (regla 100 % + 30 %) a mi carga sísmica en un análisis estático.
FAQ 005299 | Aplicación del procedimiento de combinación direccional ortogonal según ASCE 7 (regla 100 % + 30 %) a mi carga sísmica en un análisis estático.
08-08-2022
033529
  • RFEM 6
  • Estructuras de hormigón
  • Estructuras de acero
    • Análisis y dimensionamiento de estructuras
    • ASCE 7

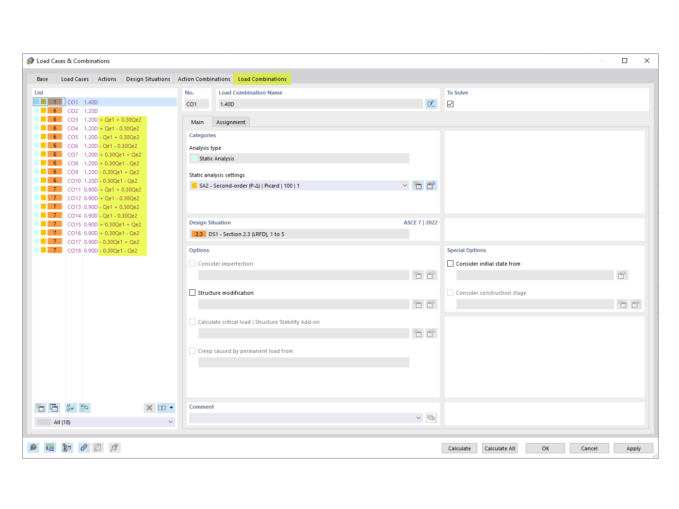
COs generados con factor de combinación ortogonal

FAQ 005299 | Aplicación del procedimiento de combinación direccional ortogonal según ASCE 7 (regla 100 % + 30 %) a mi carga sísmica en un análisis estático.

Usado en
  • Procedimiento de combinación direccional ortogonal ASCE 7
Compartir