3689x
005299
08-08-2022

Procedimiento de combinación direccional ortogonal ASCE 7

¿Cómo aplico el procedimiento de combinación direccional ortogonal ASCE 7 (regla del 100% + 30%) a mi carga sísmica?


Respuesta:

1) El factor de combinación ortogonal predeterminado se establece en 0,3 (30%). This value can be changed by going to Edit Parameters of Edition in the Load Cases & Combinations (Image 01).

2) Under the Load Cases tab, create the seismic load cases in the X and Y directions with Qe as the Action Category. Activate the 'Additional Settings | Consider X and Y independently' option.

Under the Additional Settings tab, activate "Direction X" option for the "Seismic X" load case. For the "Seismic Y" load case, activate "Direction Y".
After doing so, activate the 'Consider load case for orthogonal combination' option. The orthogonal direction from the drop-down menu is automatically selected for both LCs (Image 02). The Load Combinations generated according to the ASCE 7 will include all variations of the 100/30 rule.

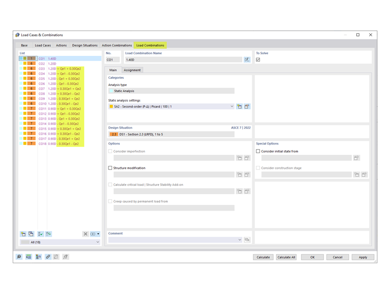
3) The generated COs including the orthogonal combination factor are listed in the Load Combinations tab (Image 03).


Autor

Cisca es responsable de la formación de los clientes, el soporte técnico y el desarrollo continuo de programas para el mercado norteamericano.



;