Complemento Optimización de modelos
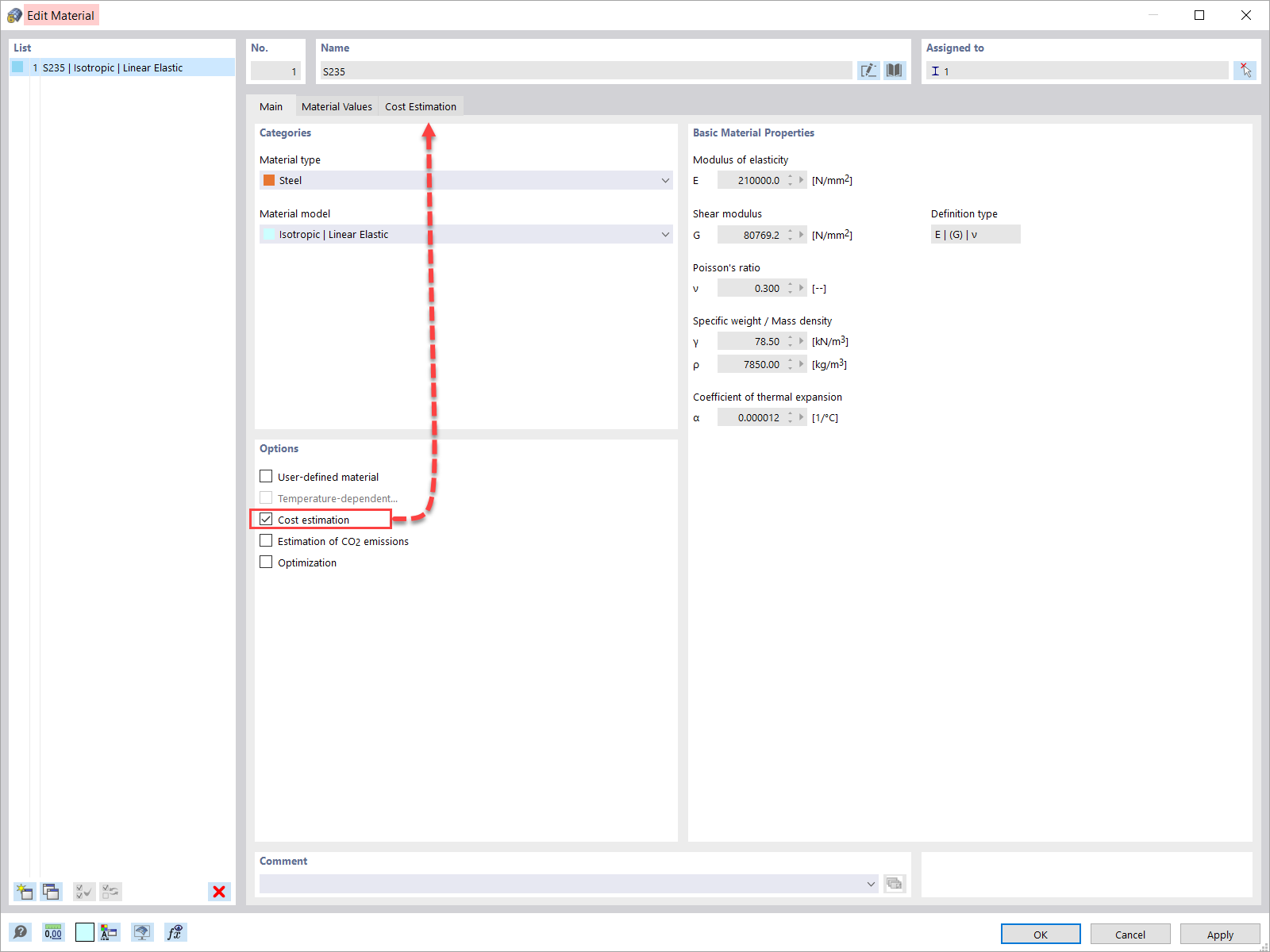
Opción de estimación de costes en la definición de materiales
Estimación de costes para barras
Parámetros globales de la viga de celosía
Configuración de optimización
Valores optimizados y coste asociado
Complemento Optimización de modelos
Opción de estimación de costes en la definición de materiales
Estimación de costes para barras
Parámetros globales de la viga de celosía
Configuración de optimización
Valores optimizados y coste asociado
30-05-2024
033552
  • RFEM 6
  • Optimización del modelo para RFEM 6
  • Optimización del modelo para RSTAB 9

Complemento Optimización de modelos

  • Optimización
  • Estimación
  • Costes
Usado en
  • Estimación del coste y optimización basada en el coste mínimo en RFEM 6
Compartir
10-08-2022
033553
  • RFEM 6
Opción de estimación de costes en la definición de materiales
  • Estimación de costes
  • Definición de materiales
Usado en
  • Estimación del coste y optimización basada en el coste mínimo en RFEM 6
Compartir
10-08-2022
033554
  • RFEM 6
Estimación de costes para barras
  • Estimation de costes
  • Barras
Usado en
  • Estimación del coste y optimización basada en el coste mínimo en RFEM 6
Compartir
30-05-2024
033555
  • RFEM 6
Parámetros globales de la viga de celosía
Usado en
  • Estimación del coste y optimización basada en el coste mínimo en RFEM 6
Compartir
10-08-2022
033556
  • RFEM 6
Configuración de optimización
  • Optimización
  • Configuración
Usado en
  • Estimación del coste y optimización basada en el coste mínimo en RFEM 6
Compartir
30-05-2024
033557
  • RFEM 6
Valores optimizados y coste asociado
Usado en
  • Estimación del coste y optimización basada en el coste mínimo en RFEM 6
Compartir