1707x
001753
09-08-2022

Estimación del coste y optimización basada en el coste mínimo en RFEM 6

Este artículo le muestra cómo usar el complemento Optimización y estimación del coste y de las emisiones de CO₂ para estimar los costes del modelo. Además, le muestra cómo optimizar parámetros en función del coste mínimo cuando se trabaja con modelos y bloques parametrizados.

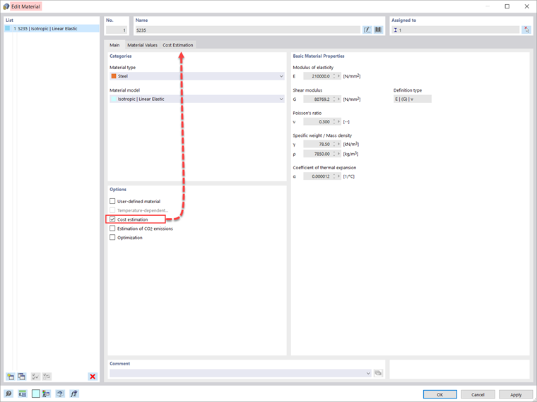
Estando el complemento activado en los Datos básicos del modelo, la estimación del coste se gestiona en las definiciones del material. La opción se puede activar en la pestaña Datos principales del material específico, como se muestra en la imagen 2.

La estimación del coste se basa en un coste unitario para barras, superficies y sólidos. Las unidades se pueden especificar por peso, volumen o área. Por ejemplo, si desea estimar el coste asociado con las barras en el modelo, debe definir la unidad de interés y el coste unitario como se muestra en la imagen 3.

Al trabajar con modelos y bloques parametrizados, también es posible optimizar los parámetros en función del coste mínimo. Esto se muestra para la cercha en la imagen 4. Como muestra la imagen, se definen dos parámetros en la lista de parámetros globales: el número de celdas y la altura de la viga de cercha. La forma de definir parámetros para modelos y bloques se analiza con más detalle en el artículo de la base de conocimientos: Parametrización de modelos en RFEM 6/RSTAB 9 .

La configuración de optimización está disponible en el programa usando el menú "Cálculo". En este ejemplo, se emplea la optimización con enjambre de partículas (PSO) y el número de mutaciones aleatorias se establece al 10 % del número total (imagen 5). Puede encontrar más información sobre la optimización en el artículo de la base de conocimientos: Optimización de parámetros en RFEM 6 y RSTAB 9 .

De esta manera, el programa optimizará los parámetros (es decir, el número de celdas y la altura de la viga de cercha) y generará una lista con las mutaciones del modelo (variantes) al final del proceso. Allí también encontrará los resultados de optimización decisivos, junto con la asignación de valor asociada con los parámetros de optimización. Esta lista está organizada en orden descendente.

En la parte superior, muestra la mejor solución asumida (es decir, la solución más cercana al criterio de optimización, que en este caso es el coste mínimo). De esta forma, puede ver los diferentes costes obtenidos modificando el número de celdas y la altura de la cercha, así como elegir los valores más adecuados para estos parámetros.


Autor

La Sra. Kirova es responsable de la creación de artículos técnicos y proporciona soporte técnico a los clientes de Dlubal.

Enlaces


;