Pregunta frecuente 005301 | ¿Cómo considerar la resistencia de una zona afectada por soldadura en aluminio?
Pregunta frecuente 005301 | ¿Cómo considerar la resistencia de una zona afectada por soldadura en aluminio?
23-08-2022
033731
  • RFEM 6
  • Cálculo de aluminio para RFEM 6
  • Cálculo de aluminio para RSTAB 9
    • Estructuras de escaleras
    • Torres y mástiles
    • Análisis y dimensionamiento de estructuras
    • ADM

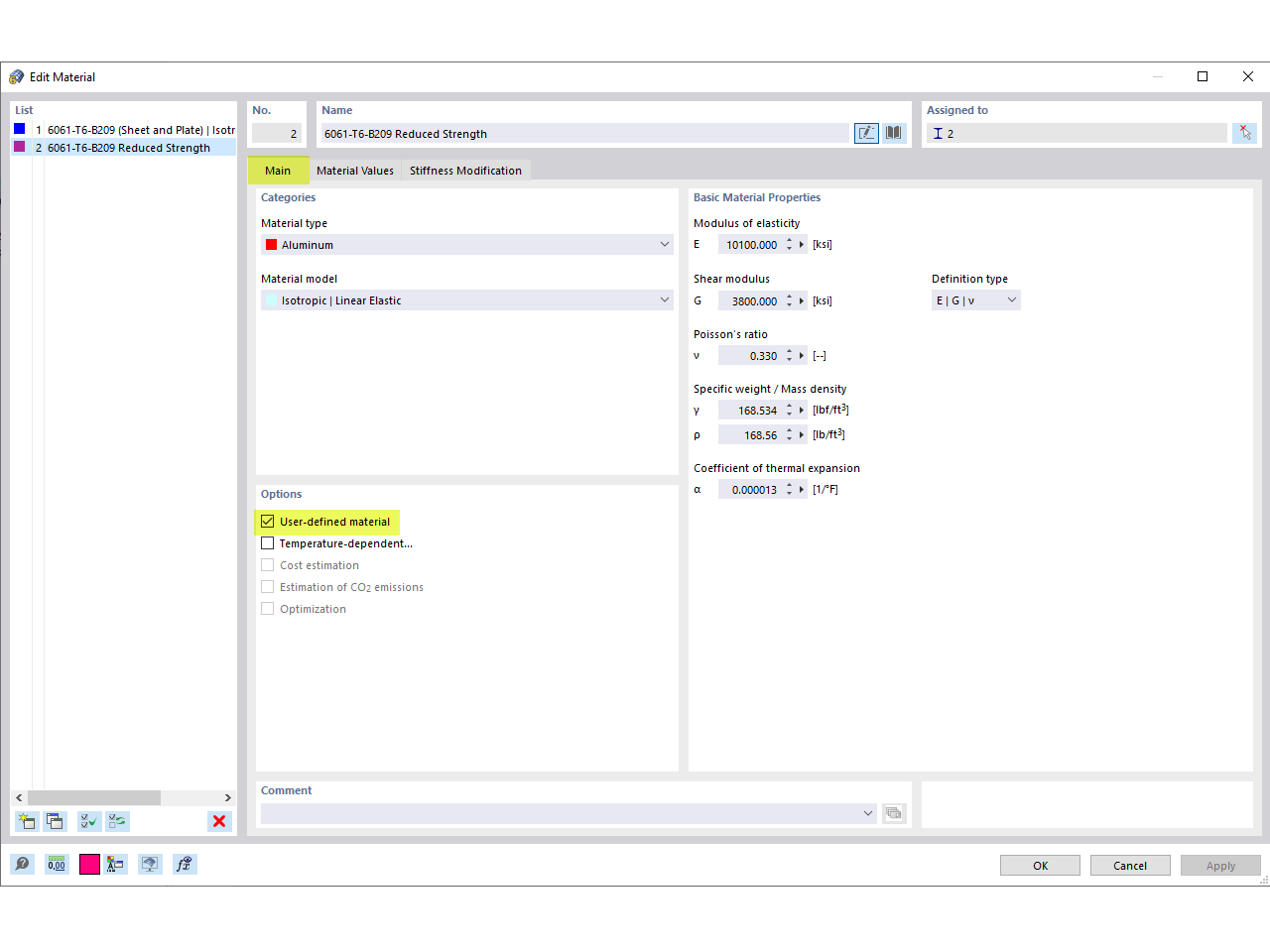
Material definido por el usuario

Pregunta frecuente 005301 | ¿Cómo considerar la resistencia de una zona afectada por soldadura en aluminio?

  • Conexión de aluminio
  • Soldadura
  • Resistencia de soldadura
  • Zona afectada por soldadura
  • Material definido por el usuario
Usado en
  • Resistencia de la zona afectada por la soldadura para el aluminio
Compartir