1369x
005301
23-08-2022

Resistencia de la zona afectada por la soldadura para el aluminio

¿Cómo considero la resistencia de la zona afectada por la soldadura para el aluminio?


Respuesta:

El programa no considera actualmente las resistencias de la zona afectada por la soldadura enumeradas en los Valores del material. The weld design is being developed and will be considered in the future.

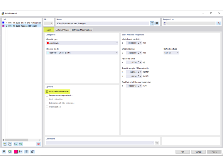
Below are the steps to consider the reduced strengths:

  1. Activate the User-defined material option (Image 01).
  2. In the Material Values tab, re-enter the weld-affected zones strengths in the standard strengths (Image 02).
  3. To consider the weld-affected zone strengths only at the end of the members, divide the member into smaller segments and assign the applicable materials (Image 03).
  4. To keep the divided members as one continuous member, select all the members and right-click to Create Member Set (Image 04).

Autor

Cisca es responsable de la formación de los clientes, el soporte técnico y el desarrollo continuo de programas para el mercado norteamericano.



;