FAQ 005315 | No veo los casos de carga sísmica en mis combinaciones de cargas generadas según ASCE 7 (COs). ¿Cómo los agrego?
FAQ 005315 | No veo los casos de carga sísmica en mis combinaciones de cargas generadas según ASCE 7 (COs). ¿Cómo los agrego?
23-09-2022
034297
  • RFEM 6
  • Estructuras de hormigón
  • Estructuras de acero
    • Análisis y dimensionamiento de estructuras
    • ASCE 7

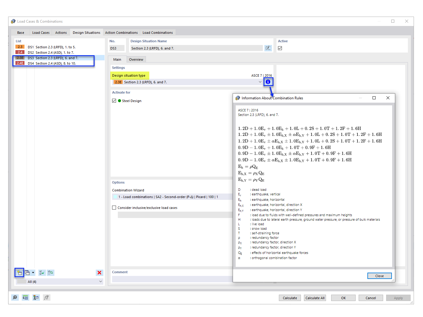
Añadiendo situaciones de proyecto sísmico

FAQ 005315 | No veo los casos de carga sísmica en mis combinaciones de cargas generadas según ASCE 7 (COs). ¿Cómo los agrego?

  • Combinación de cargas según ASCE 7
  • Combinación de cargas
  • Carga sísmica
  • Situación de proyecto
Usado en
  • ASCE 7 Combinaciones de carga sísmica
Compartir