3720x
005315
23-09-2022

ASCE 7 Combinaciones de carga sísmica

No veo los casos de carga sísmica en mis combinaciones de carga ASCE 7 generadas (CO). ¿Cómo los agrego?


Respuesta:

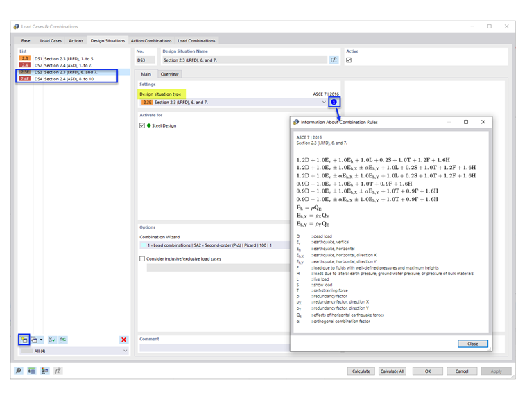
Las situaciones de proyecto predeterminadas (DS1 y DS2) no incluyen las combinaciones de carga sísmica. To add the seismic COs, add new Design Situations with design situation type “Section 2.3 (LRFD), 6 and 7” and/or “Section 2.4 (ASD), 8 to 10” (Image 1).

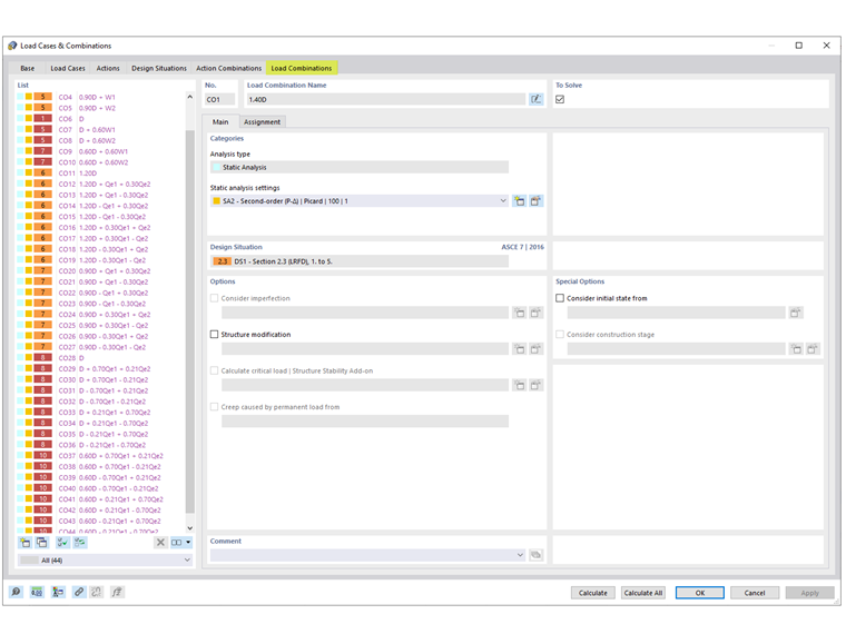
Under the Load Combinations tab, the generated seismic COs are shown.


Autor

Cisca es responsable de la formación de los clientes, el soporte técnico y el desarrollo continuo de programas para el mercado norteamericano.

Enlaces


;