No veo los casos de carga sísmica en mis combinaciones de cargas (COs) generadas según ASCE 7. ¿Cómo los agrego?
No veo los casos de carga sísmica en mis combinaciones de cargas (COs) generadas según ASCE 7. ¿Cómo los agrego?
23-09-2022
034298
  • RFEM 6
  • Estructuras de hormigón
  • Estructuras de acero
    • Análisis y dimensionamiento de estructuras
    • ASCE 7

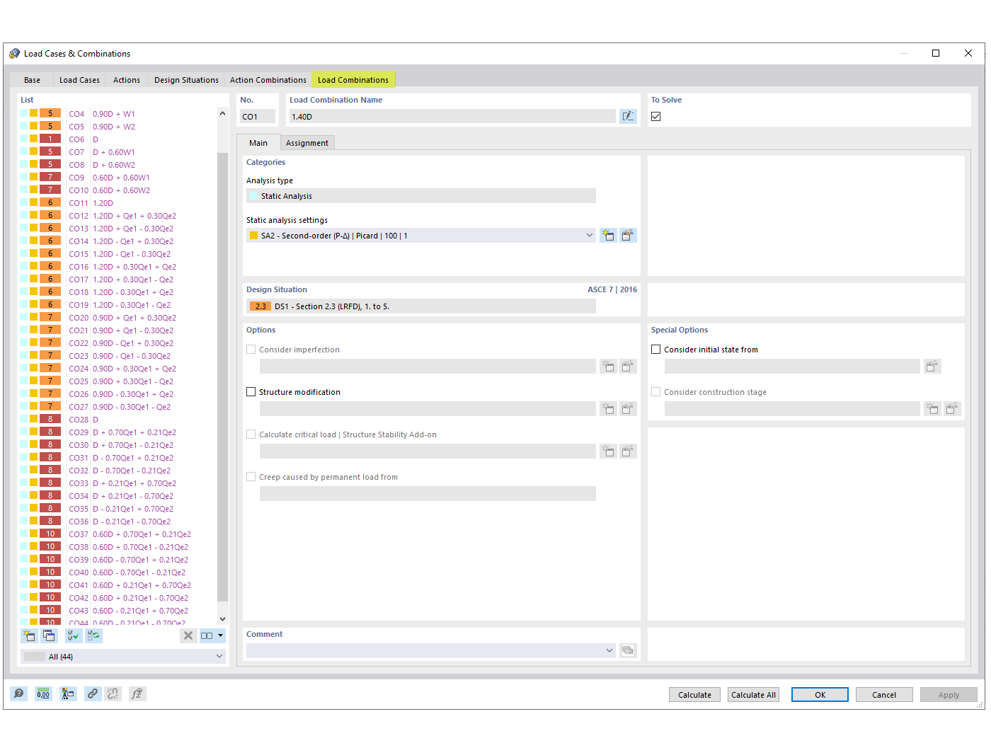
Pregunta frecuente 005315 | Casos de carga sísmica en combinaciones de cargas según ASCE 7

No veo los casos de carga sísmica en mis combinaciones de cargas (COs) generadas según ASCE 7. ¿Cómo los agrego?

Esta imagen ilustra el proceso de integración de casos de carga sísmica en combinaciones de cargas según ASCE 7, un requisito común en situaciones de proyecto de ingeniería estructural. Aborda la pregunta frecuente sobre la ausencia de casos de carga sísmica en las combinaciones de carga generadas y proporciona información sobre cómo estos casos de carga pueden añadirse utilizando las soluciones de software de Dlubal. La inclusión de cargas sísmicas es crucial para garantizar la seguridad y el cumplimiento de los códigos de cálculo en áreas susceptibles a la actividad sísmica. La imagen probablemente proporciona orientación visual o referencias relacionadas con las capacidades del software de Dlubal para generar combinaciones de cargas sísmicas que se ajusten, ofreciendo a los ingenieros las herramientas necesarias para incorporar estos factores críticos en sus procesos de cálculo de manera eficiente.
  • Carga sísmica
  • ASCE 7
  • Combinación de cargas
  • Ingeniería estructural
  • Ingeniería civil
Usado en
  • ASCE 7 Combinaciones de carga sísmica
Compartir