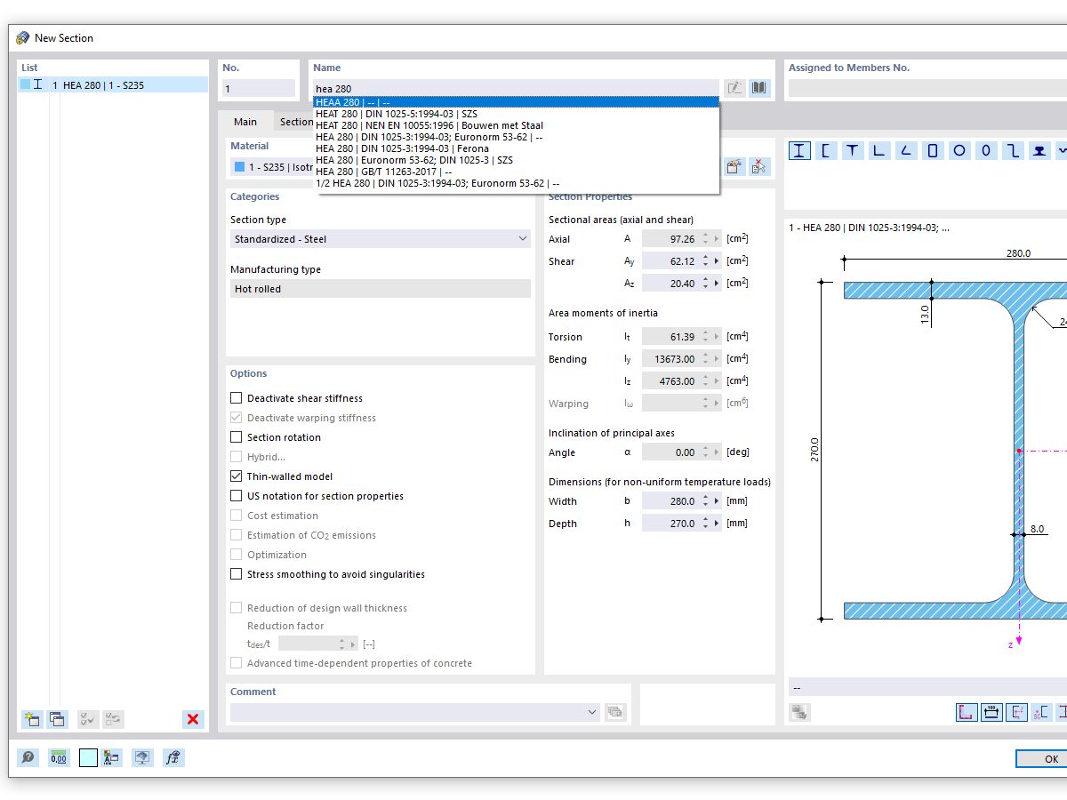
FAQ 005316 | Cuando se utiliza la función de búsqueda de la biblioteca de secciones, se muestran muchas series de secciones similares. ¿Cómo puedo limitar los resultados de la búsqueda ...
FAQ 005316 | Cuando se utiliza la función de búsqueda de la biblioteca de secciones, se muestran muchas series de secciones similares. ¿Cómo puedo limitar los resultados de la búsqueda ...
30-05-2024
034323
  • RFEM 6
  • RSTAB 9
  • RSECTION 1

Búsqueda transversal con entrada HEA (búsqueda general)

FAQ 005316 | Cuando se utiliza la función de búsqueda de la biblioteca de secciones, se muestran muchas series de secciones similares. ¿Cómo puedo limitar los resultados de la búsqueda ...

Usado en
  • Búsqueda exacta de secciones
Compartir