1030x
005316
26-09-2022

Búsqueda exacta de secciones

Cuando utilizo la función de búsqueda de la base de datos de secciones, se muestran todos los tipos de series de secciones similares. ¿Cómo puedo restringir los resultados de la búsqueda a la descripción exacta de la sección?


Respuesta:

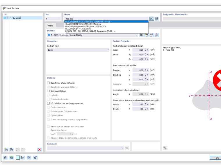
Al introducir una descripción de la sección en el cuadro de texto Nombre del cuadro de diálogo "Nueva sección", se sugieren todas las series de secciones que contengan el término de búsqueda. So werden z.B. bei der Eingabe HEA auch Querschnitte der Reihen HEAA oder HEAT mit vorgeschlagen.

Wenn Sie sicherstellen wollen, dass die Suche ausschließlich exakte Treffer liefert, so geben Sie zu Beginn Ihres Suchbegriffs Anführungsstriche ein. Der Suchbegriff für ein HEA-Profil lautet dann: "HEA



;