Pregunta 005319 | ¿Cómo incluyo el coeficiente de redundancia, ρ en las combinaciones de carga según ASCE 7?
Pregunta 005319 | ¿Cómo incluyo el coeficiente de redundancia, ρ en las combinaciones de carga según ASCE 7?
26-09-2022
034342
  • RFEM 6
  • Cálculo de acero para RFEM 6
  • Estructuras de acero
    • Edificios
    • Análisis y dimensionamiento de estructuras
    • Análisis dinámico y sísmico
    • ANSI/AISC 360
    • ASCE 7

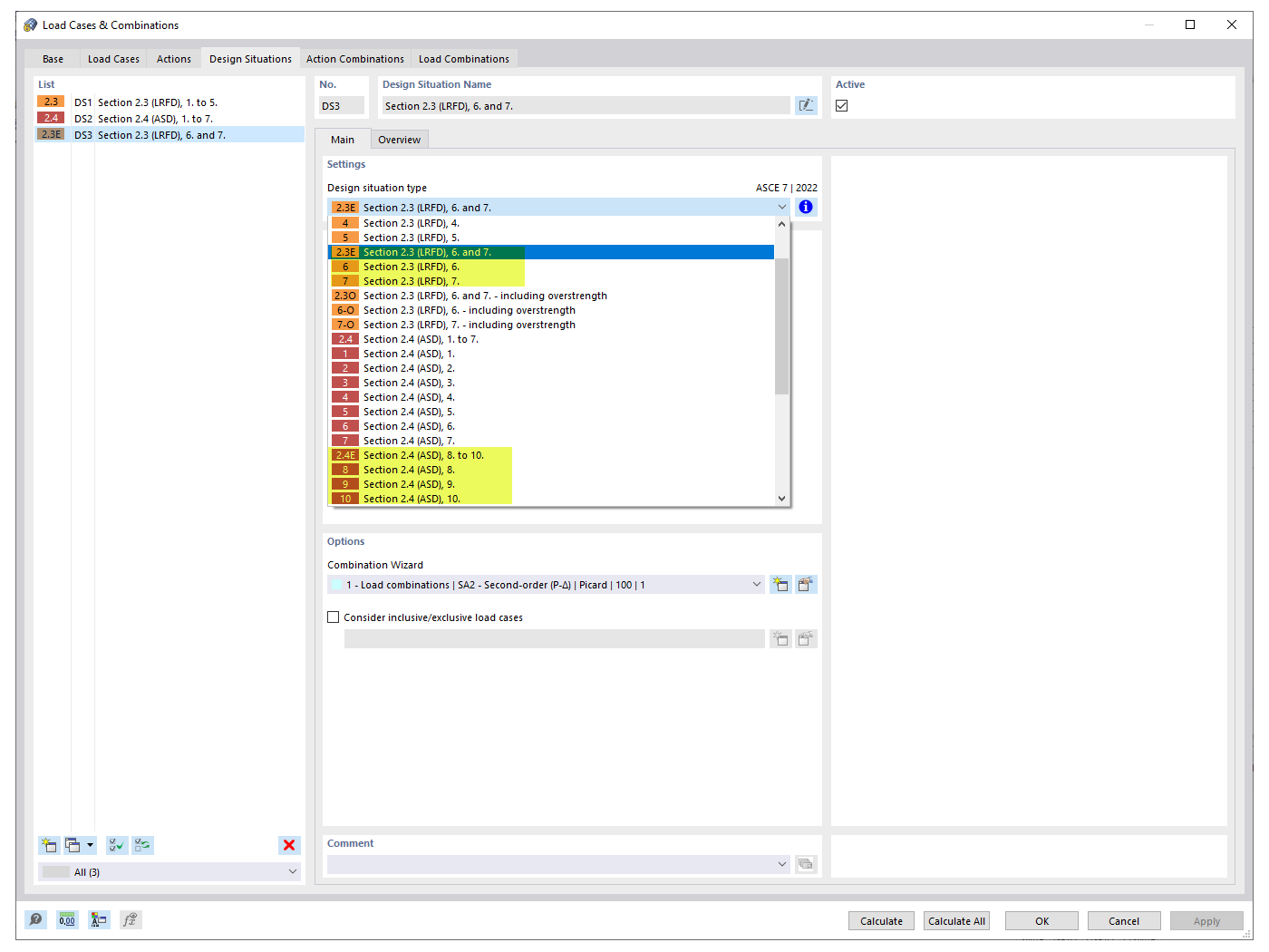
Situaciones de proyecto sísmico

Pregunta 005319 | ¿Cómo incluyo el coeficiente de redundancia, ρ en las combinaciones de carga según ASCE 7?

  • Coeficiente de redundancia
  • ASCE 7
  • Combinación de cargas
  • Caso de carga sísmica
  • Terremoto
Usado en
  • Factores de redundancia
Compartir