2113x
005319
26-09-2022

Factores de redundancia

¿Cómo incluyo los factores de redundancia ρ en las combinaciones de carga ASCE 7?


Respuesta:

1) Abra el cuadro de diálogo Casos de carga y combinaciones. Under the Base tab, select the Edit Parameters of Edition option. The default values are set to 1.0 (Image 01).

  • Case A: To apply the same factor in the X and Y directions, use the generic (no direction) redundancy factor, ρ.
  • Case B: To apply different factors in each direction, use the redundancy factors, ρx and ρy. The generic factor ρ in the first row is not used.

2) Under the Load Cases tab, create a seismic load case with Qe as the Action Category. Next, select the Additional Settings tab and pick the direction (Image 02).

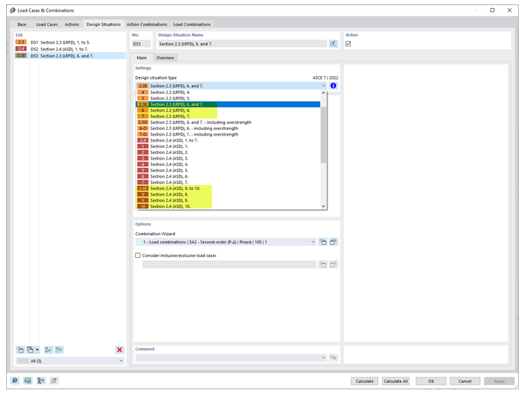
3) Under the Design Situations tab, select the applicable seismic Design Situation Type. Both LRFD and ASD methods are available (Image 03).

Note: When neither or both directions are activated under the same load case, the generic redundancy factor ρ is used. Create a separate load case to apply the individual factors, ρx and ρy.

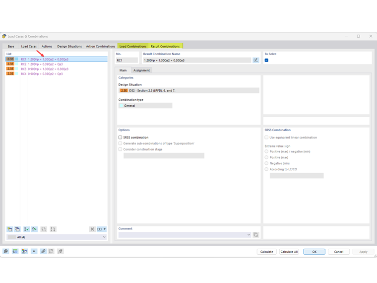
4) In the Load Combinations tab, verify that the correct factor(s) have been applied. Factors are also shown in the Result Combinations tab, if applicable. Click OK to exit (Image 04).


Autor

Cisca es responsable de la formación de los clientes, el soporte técnico y el desarrollo continuo de programas para el mercado norteamericano.



;