FAQ 005321 | ¿Cómo aplico una carga en barras no coplanarias en RFEM 6?
FAQ 005321 | ¿Cómo aplico una carga en barras no coplanarias en RFEM 6?
11-10-2022
034786
  • RF-STEEL AISC 5
  • RSTAB 8
  • RFEM 5
    • Estructuras de acero
    • Torres y mástiles
    • Centrales eléctricas
    • Estructuras para cintas transportadoras
    • Estructuras de escaleras
    • Estructuras temporales
    • Estructuras de andamios y estanterías
    • Simulación de flujos de viento y generación de cargas de viento

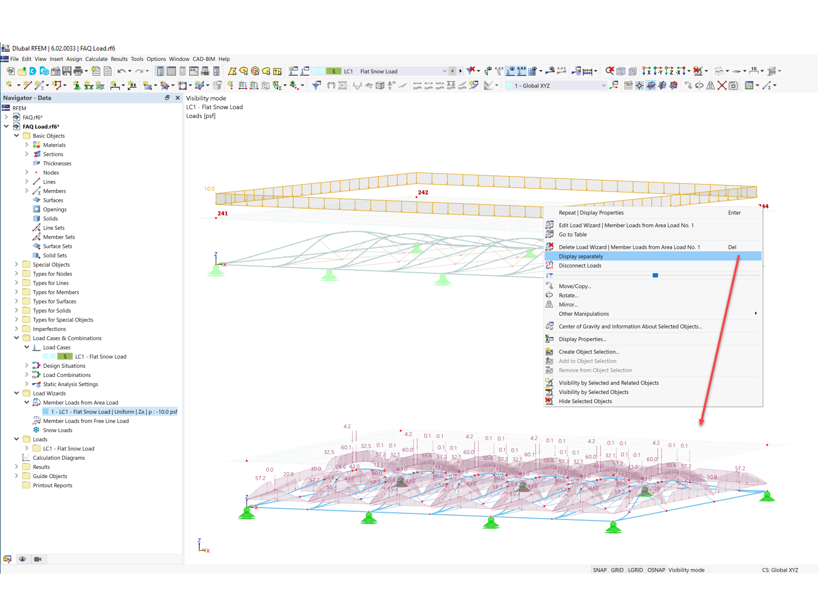
Visualización de cargas por separado

FAQ 005321 | ¿Cómo aplico una carga en barras no coplanarias en RFEM 6?

  • Carga generada
  • Viento
  • Carga de viento
  • Carga superficial
  • No coplanaria
  • Carga de nieve
Usado en
  • Carga en estructuras no coplanares
Compartir