1109x
005321
11-10-2021

Carga en estructuras no coplanares

¿Cómo aplico la carga en barras que no son coplanares en RFEM 6?


Respuesta:
  1. Defina un plano que se utilizará para aplicar la carga. You can do so by creating 4 corner nodes around your structure (Image 01).
  1. Go to InsertLoad WizardsMember Loads from Area Loads. Specify the direction and magnitude in the Main tab (Image 02).
  1. Select the Geometry tab and select the corner nodes that were previously created. (Image 03).
  1. Select the Tolerances tab and enter a distance that will capture the entire width/height of the structure (Image 04). Click OK to exit.
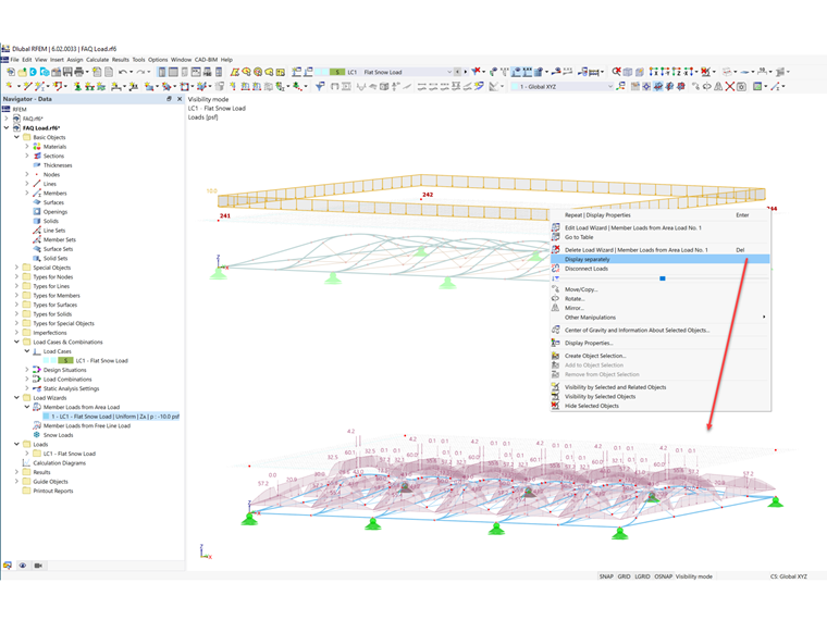
  1. Right click on the area load and select Display separately. The area load is now displayed as member loads (Image 05).

Autor

Cisca es responsable de la formación de los clientes, el soporte técnico y el desarrollo continuo de programas para el mercado norteamericano.



;