Método de verificación e hipótesis de imperfecciones
Pórtico de acero
Definición de longitudes eficaces
Configuración de análisis estático
Resultados de cálculo de acero
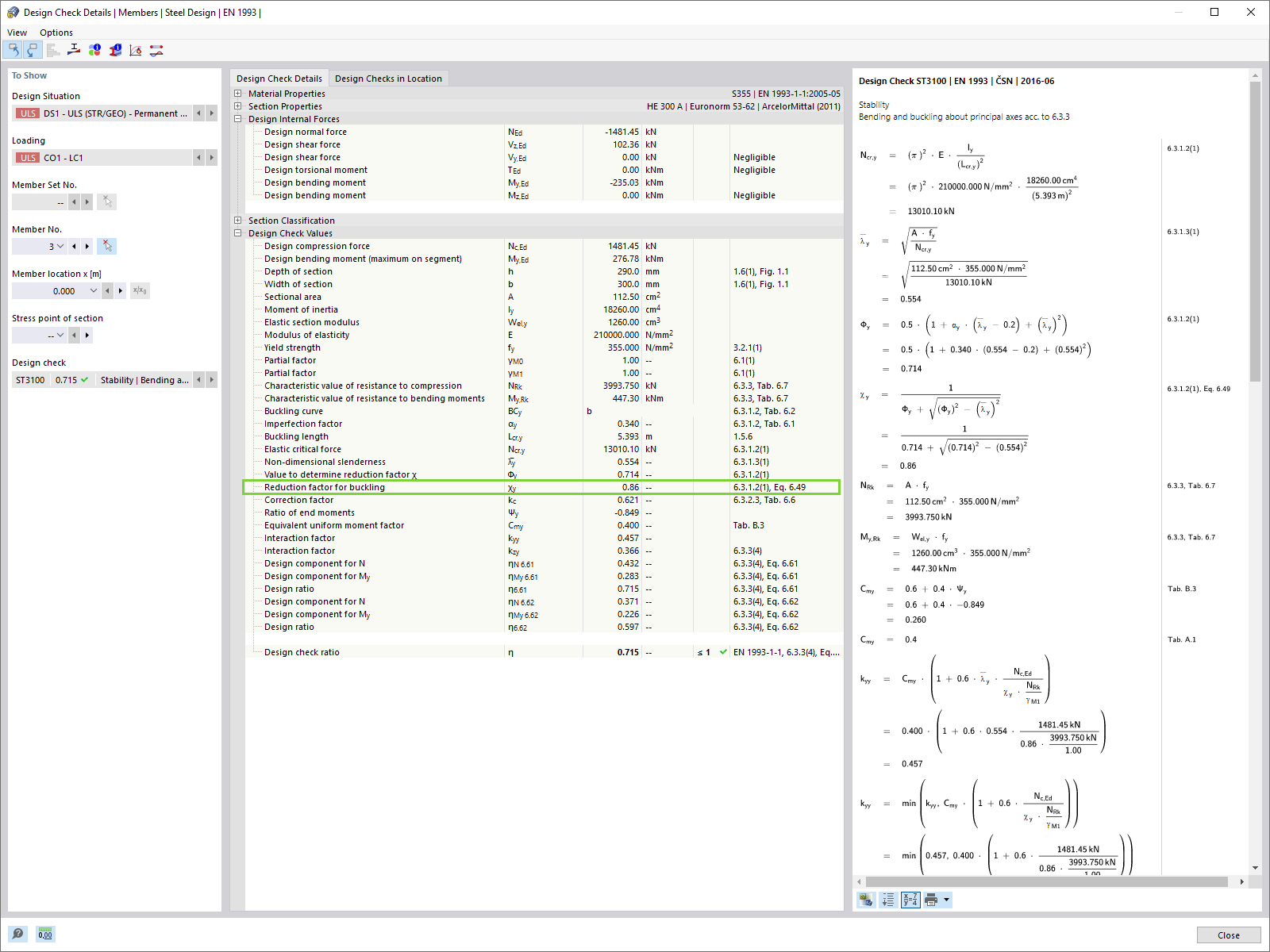
Detalles de verificación: coeficiente reductor para pandeo χ1
Caso de imperfección con el tipo de imperfección "Modo de pandeo"
Configuración del análisis de segundo orden con respecto a los efectos de la imperfección en la forma del modo de pandeo en RFEM 6
Definición de imperfección de verticalidad inicial global en RFEM 6
Verticalidad inicial
Verticalidad inicial global (φ) y curvatura inicial (+e)
Verticalidad inicial global (φ) y curvatura inicial (-e)
Resultados de diferentes planteamientos
Consideración de imperfecciones globales de verticalidad y verificación de estabilidad según 6.3
Método de verificación e hipótesis de imperfecciones
Pórtico de acero
Definición de longitudes eficaces
Configuración de análisis estático
Resultados de cálculo de acero
Detalles de verificación: coeficiente reductor para pandeo χ1
Caso de imperfección con el tipo de imperfección "Modo de pandeo"
Configuración del análisis de segundo orden con respecto a los efectos de la imperfección en la forma del modo de pandeo en RFEM 6
Definición de imperfección de verticalidad inicial global en RFEM 6
Verticalidad inicial
Verticalidad inicial global (φ) y curvatura inicial (+e)
Verticalidad inicial global (φ) y curvatura inicial (-e)
Resultados de diferentes planteamientos
Consideración de imperfecciones globales de verticalidad y verificación de estabilidad según 6.3
21-10-2022
034966
  • RFEM 6

Método de verificación e hipótesis de imperfecciones

  • Imperfecciones
Usado en
  • Métodos para el análisis de estabilidad según el EC3 en RFEM 6
Compartir
21-10-2022
034968
  • RFEM 6
Pórtico de acero
  • Pórtico de acero
Usado en
  • Métodos para el análisis de estabilidad según el EC3 en RFEM 6
Compartir
21-10-2022
034970
  • RFEM 6
Definición de longitudes eficaces
  • Longitudes eficaces
Usado en
  • Métodos para el análisis de estabilidad según el EC3 en RFEM 6
Compartir
21-10-2022
034971
  • RFEM 6
Configuración de análisis estático
  • Configuración de análisis estático
Usado en
  • Métodos para el análisis de estabilidad según el EC3 en RFEM 6
Compartir
21-10-2022
034972
  • RFEM 6
Resultados de cálculo de acero
  • Cálculo de acero
  • Resultados
Usado en
  • Métodos para el análisis de estabilidad según el EC3 en RFEM 6
Compartir
21-10-2022
034973
  • RFEM 6
Detalles de verificación: coeficiente reductor para pandeo χ1
  • Detalles de verificación
  • Coeficiente reductor para pandeo
Usado en
  • Métodos para el análisis de estabilidad según el EC3 en RFEM 6
Compartir
21-10-2022
034974
  • RFEM 6
Caso de imperfección con el tipo de imperfección "Modo de pandeo"
  • Imperfección
  • Modo de pandeo
Usado en
  • Métodos para el análisis de estabilidad según el EC3 en RFEM 6
Compartir
30-05-2024
034975
  • RFEM 6
Configuración del análisis de segundo orden con respecto a los efectos de la imperfección en la forma del modo de pandeo en RFEM 6
Usado en
  • Métodos para el análisis de estabilidad según el EC3 en RFEM 6
Compartir
21-10-2022
034976
  • RFEM 6
Definición de imperfección de verticalidad inicial global en RFEM 6
  • Verticalidad inicial global
  • Imperfecciones
Usado en
  • Métodos para el análisis de estabilidad según el EC3 en RFEM 6
Compartir
21-10-2022
034977
  • RFEM 6
Verticalidad inicial
  • Verticalidad inicial
  • Imperfecciones
Usado en
  • Métodos para el análisis de estabilidad según el EC3 en RFEM 6
Compartir
21-10-2022
034978
  • RFEM 6
Verticalidad inicial global (φ) y curvatura inicial (+e)
  • Verticalidad inicial
  • Curvatura inicial
  • Imperfecciones
Usado en
  • Métodos para el análisis de estabilidad según el EC3 en RFEM 6
Compartir
21-10-2022
034979
  • RFEM 6
Verticalidad inicial global (φ) y curvatura inicial (-e)
  • Verticalidad inicial
  • Curvatura inicial
Usado en
  • Métodos para el análisis de estabilidad según el EC3 en RFEM 6
Compartir
21-10-2022
034980
  • RFEM 6
Resultados de diferentes planteamientos
  • Resultados
  • Análisis de estabilidad
  • Cálculo de acero
Usado en
  • Métodos para el análisis de estabilidad según el EC3 en RFEM 6
Compartir
21-10-2022
034981
  • RFEM 6
Considerando imperfecciones de verticalidad global y verificación de estabilidad según 6.3
Consideración de imperfecciones globales de verticalidad y verificación de estabilidad según 6.3

  • Verificación de estabilidad
  • Verticalidad global
  • Imperfecciones
Usado en
  • Métodos para el análisis de estabilidad según el EC3 en RFEM 6
Compartir