8373x
001754
02-06-2025

Métodos para el análisis de estabilidad según el EC3 en RFEM 6

Este artículo de la Base de Conocimientos discute diferentes métodos para un análisis de estabilidad proporcionados en EN 1993-1-1:2005 y su aplicación en el programa RFEM 6.

Este artículo de la Base de Conocimientos discute diferentes métodos para un análisis de estabilidad (Imagen 01) provistos en EN 1993-1-1:2005 [1] y su aplicación en el programa RFEM 6. El ejemplo utilizado para demostrar estos métodos (Imagen 01) se basa en el trabajo de E. Chladný y M. Štujberová [2] proporcionado al final de este artículo bajo "Referencias". Es importante tener en cuenta que el pandeo lateral-torsional está excluido en este ejemplo y el procedimiento de verificación se explica en el siguiente párrafo.

De acuerdo con el artículo mencionado anteriormente [1], se considera un chequeo de diseño de estabilidad y un análisis estructural linealmente geométrico para el ejemplo numérico de interés como el primer enfoque de análisis. A continuación, se discute un análisis estructural según el análisis de segundo orden.

En este caso, la forma del modo de pandeo crítico elástico de una estructura se introduce primero como una imperfección global y local única. Más tarde, se consideran imperfecciones equivalentes en forma de una imperfección de inclinación inicial (φ) e imperfecciones de pandeo individuales de los elementos (e). Finalmente, los resultados se analizan y evalúan de la misma manera que en [2].

Como ya se mencionó, estos diferentes métodos se aplican a un ejemplo numérico y los resultados se examinan y comparan. La estructura de interés es un marco de acero mostrado en la Imagen 02. Las acciones sobre la estructura y las secciones utilizadas para vigas y columnas también se muestran en la imagen.

1. Análisis Estructural Según Análisis Linealmente Geométrico en Estructura Ideal

El método dado en 5.2.2 (3)c) de EN 1993-1-1:2005 [1] implica que es posible realizar un análisis linealmente geométrico y considerar los efectos de segundo orden e imperfecciones mediante los chequeos individuales de estabilidad de los elementos equivalentes según el 6.3 [1]. Para este propósito, es necesario usar longitudes de pandeo apropiadas de acuerdo con el modo de pandeo global de la estructura, basado en el formato de resistencia de las curvas de pandeo europeas con el factor de reducción χ1.

Para hacer esto en RFEM 6, asegúrese de que el complemento "Estabilidad de la Estructura" esté activado además del complemento "Diseño de Acero". Esto le permitirá realizar el chequeo de estabilidad e importar longitudes efectivas desde el análisis de estabilidad (Imagen 03). Más sobre este tema se puede encontrar en el artículo de la Base de Conocimientos: Determinación de longitudes eficaces en RFEM 6 .

Tenga en cuenta que si desea realizar el análisis estructural según el análisis linealmente geométrico, es necesario establecer el tipo de análisis "Linealmente geométrico" en los Casos de Carga y Combinaciones a calcular (Imagen 04). Al hacer esto, las imperfecciones y los efectos de segundo orden no se consideran en el cálculo de las fuerzas internas, sino más bien en el análisis de estabilidad usando el factor para la longitud de pandeo debido al comportamiento global del marco.

Los resultados del complemento "Diseño de Acero" utilizando este método se muestran en la Imagen 05.

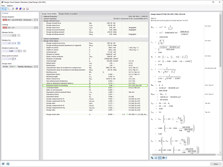
El factor de reducción para pandeo χ1 en RFEM 6 se calcula de acuerdo con el formato de resistencia de las curvas de pandeo europeas. Esto se puede ver fácilmente en los detalles del chequeo de diseño de los elementos individuales (Imagen 06), los cuales se pueden mostrar haciendo clic en el botón "Detalles del Chequeo de Diseño" en la tabla de Resultados de Diseño de Acero.

2. Análisis de Segundo Orden y Consideración de Imperfecciones Geométricas

En general, los factores de carga crítica menores de 10 implican que las fuerzas internas y momentos deben calcularse para permitir los efectos de segundo orden. Las imperfecciones geométricas también deben ser consideradas, y los enfoques presentados en este artículo son los siguientes:

  1. Aplicación de la forma de un modo de pandeo crítico elástico de la estructura como una imperfección global y local única (5.3.2.11 [1])
  2. Consideración de las imperfecciones equivalentes en forma de una imperfección de inclinación inicial e imperfecciones de pandeo individuales de los elementos (5.3.2.3 [1])

2.1. Aplicación de la Forma del Modo de Pandeo Crítico Elástico de la Estructura como Imperfección Global y Local Única

El enfoque introducido en 5.3.2.11 [1] sugiere que la forma del modo de pandeo crítico elástico de la estructura puede aplicarse como una imperfección global y local única. Para hacer esto en RFEM 6, es necesario crear un caso de imperfección con el tipo de imperfección "Modo de Pandeo".

El primer modo de pandeo de la estructura fue calculado en el análisis de estabilidad descrito en el capítulo anterior, y puede usarse ahora para definir el caso de imperfección como se muestra en la Imagen 07. Los ajustes de análisis de segundo orden en relación con los efectos de la imperfección en la forma del modo de pandeo se muestran en la Imagen 08.

2.2. Consideración de Imperfecciones Equivalentes en Forma de Imperfección de Inclinación Inicial (φ) e Imperfecciones de Pandeo Individuales de los Elementos (e)

De acuerdo con el enfoque presentado en 5.3.2 (3)[1], el efecto de las imperfecciones para los marcos susceptibles a pandeo en un modo de inclinación debe ser aplicado en el análisis del marco usando la imperfección equivalente en forma de una imperfección de inclinación inicial e imperfecciones de pandeo individuales de los elementos.

2.2.1. Imperfección de Inclinación Inicial (φ)

Primero, el análisis se realizará considerando una imperfección equivalente en forma de una imperfección de inclinación inicial solamente. En RFEM 6, se introduce una imperfección global de inclinación inicial como "Imperfección de Conjunto de Miembros", como se muestra en la Imagen 09.

De esta manera, la inclinación inicial se define, como se muestra en la Imagen 10.

2.2.2. Imperfección de Inclinación Inicial (φ) e Imperfecciones de Pandeo Individuales de los Elementos (±e)

Además de las imperfecciones de inclinación global, deben considerarse las imperfecciones de pandeo locales iniciales relativas de los elementos. En RFEM 6, pueden definirse como imperfecciones de los elementos con el tipo "Pandeo Inicial". En este ejemplo, tales imperfecciones se consideran una vez para la dirección global positiva X (+e), y una vez para la dirección negativa (-e). Esto se muestra en las Imágenes 11 y 12, respectivamente.

Resumen de Resultados

Una comparación de los diferentes métodos (Imagen 13) lleva a la conclusión de que el uso del formato de resistencia de las curvas de pandeo europeas con el factor de reducción χ1 (Método 1) da resultados menos conservadores que el método de diseño directo (Método 2), que considera las imperfecciones y el análisis estructural según la teoría de segundo orden. Los resultados también muestran que las diferencias entre ambos enfoques considerando los efectos de las imperfecciones en el Método 2 (es decir, 5.3.2(3) y 5.3.2(11)) son bastante pequeñas para marcos continuos rectangulares.

En este punto, podemos referirnos a 5.3.2 (6) de EN 1993-1-1:2005 [1] que sugiere que las imperfecciones de pandeo locales pueden ser desatendidas cuando se realizan los análisis globales para determinar las fuerzas y momentos extremos a utilizar en los chequeos de los elementos de acuerdo con 6.3.

Por tanto, las imperfecciones solo pueden introducirse en forma de una imperfección de inclinación global en este ejemplo numérico, y los chequeos de estabilidad de los elementos equivalentes según 6.3 [1] pueden realizarse. Dado el análisis de segundo orden y la consideración del comportamiento global del marco, esta verificación debe basarse en la longitud de pandeo igual a la longitud del elemento, tal como se proporciona en 5.2.2 (7) b de EN 1993-1-1:2005 [1]. Finalmente, los resultados se muestran en la Imagen 14.


Autor

La Sra. Kirova es responsable de la creación de artículos técnicos y proporciona soporte técnico a los clientes de Dlubal.

Enlaces
Referencias


;