FAQ 005342 | No se crean combinaciones de carga automáticas. ¿Qué puedo hacer?
FAQ 005342 | No se crean combinaciones de carga automáticas. ¿Qué puedo hacer?
30-05-2024
036640
  • RFEM 6
  • RSTAB 9

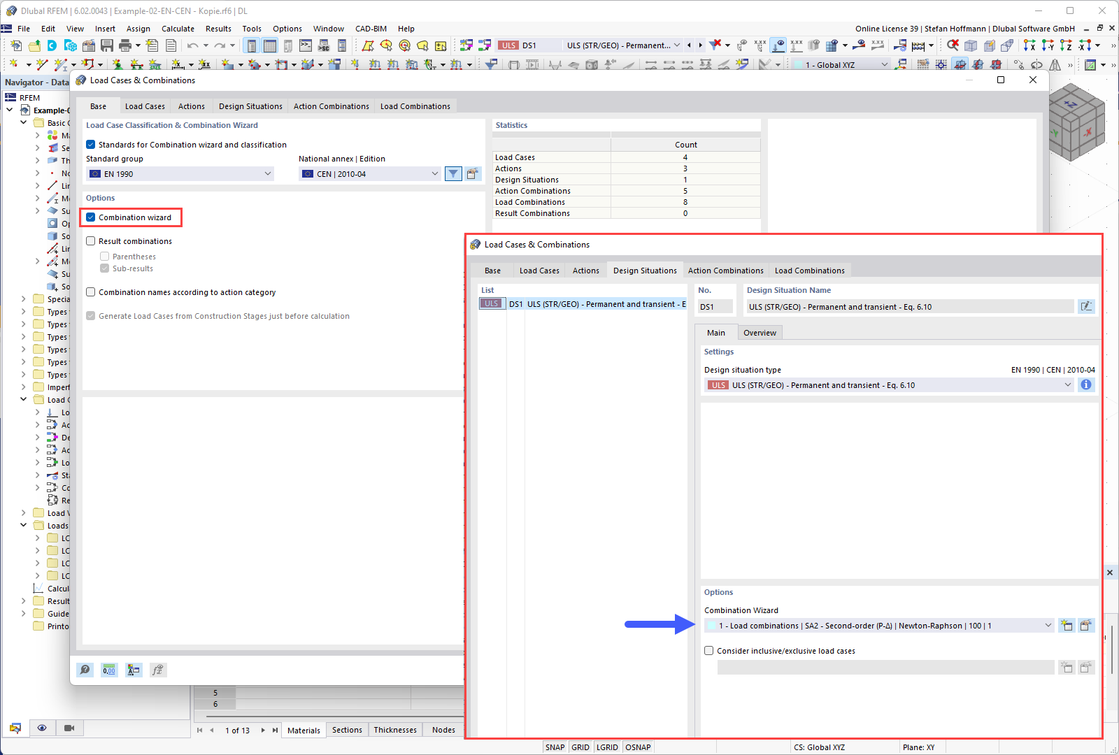
FAQ 005342 | Datos base - Asistente de combinación

FAQ 005342 | No se crean combinaciones de carga automáticas. ¿Qué puedo hacer?

Usado en
  • No se generan combinaciones de carga automáticas.
Compartir