1456x
005342
27-12-2022

No se generan combinaciones de carga automáticas.

No se crean combinaciones de carga automáticas. ¿Qué puedo hacer?


Respuesta:

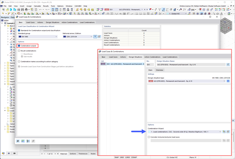
Primero, compruebe si ha activado el asistente para combinaciones y lo ha asignado a una situación de proyecto.

Luego, verifique la configuración del Asistente de combinación. Para obtener las combinaciones de carga generadas automáticamente, debe desactivar la opción "Combinaciones de acciones definidas por el usuario".


Autor

El Sr. Hoffmann proporciona soporte técnico a los clientes de Dlubal Software y es responsable de la coordinación de todas las consultas técnicas y actividades.



;